5.4.3.9 IfcBuilding
5.4.3.9.1 Semantic definition
A building represents a structure that provides shelter for its occupants or contents and stands in one place. The building is also used to provide a basic element within the spatial structure hierarchy for the components of a building project (together with site, storey, and space).
Definition from ISO 6707-1: Construction work that has the provision of shelter for its occupants or contents as one of its main purpose and is normally designed to stand permanently in one place.A building is (if specified) associated to a site. A building may span over several connected or disconnected buildings. Therefore building complex provides for a collection of buildings included in a site. A building can also be decomposed in parts, where each part defines a building section. This is defined by the composition type attribute of the supertype IfcSpatialStructureElement which is interpreted as follow:
- COMPLEX: building complex
- ELEMENT: building
- PARTIAL: building section
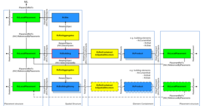
The IfcBuilding is used to build the spatial structure of a building (that serves as the primary project breakdown and is required to be hierarchical). The spatial structure elements are linked together by using the objectified relationship IfcRelAggregates. Figure 5.4.3.9.A shows the IfcBuilding as part of the spatial structure. It also serves as the spatial container for building and other elements.
Detailed requirements on mandatory element containment and placement structure relationships are given in model view definitions.
Systems, such as building service or electrical distribution systems, zonal systems, or structural analysis systems, relate to IfcBuilding by using the objectified relationship IfcRelServicesBuildings.
Figure 5.4.3.9.B describes the heights and elevations of the IfcBuilding. It is used to provide the height above sea level of the project height datum for this building, that is, the internal height 0.00. The height 0.00 is often used as a building internal reference height and equal to the floor finish level of the ground floor.
- total height of building, also referred to as ridge height (top of roof structure, e.g the ridge against terrain): provided by Qto_BuildingBaseQuantities with Name="Height"
- eaves height of building (base of roof structure, e.g the eaves against terrain): provided by Qto_BuildingBaseQuantities with Name="EavesHeight"

5.4.3.9.2 Entity inheritance
5.4.3.9.3 Attributes
# | Attribute | Type | Description |
---|---|---|---|
IfcRoot (4) | |||
1 | GlobalId | IfcGloballyUniqueId |
Assignment of a globally unique identifier within the entire software world. |
2 | OwnerHistory | OPTIONAL IfcOwnerHistory |
Assignment of the information about the current ownership of that object, including owning actor, application, local identification and information captured about the recent changes of the object, Only the last modification is stored - either as addition, deletion or modification. The attribute has been changed to be OPTIONAL. |
3 | Name | OPTIONAL IfcLabel |
Optional name for use by the participating software systems or users. For some subtypes of IfcRoot the insertion of the Name attribute may be required. This would be enforced by a where rule. |
4 | Description | OPTIONAL IfcText |
Optional description, provided for exchanging informative comments. |
IfcObjectDefinition (7) | |||
HasAssignments | SET [0:?] OF IfcRelAssigns FOR RelatedObjects |
Reference to the relationship objects, that assign (by an association relationship) other subtypes of IfcObject to this object instance. Examples are the association to products, processes, controls, resources or groups. |
|
Nests | SET [0:1] OF IfcRelNests FOR RelatedObjects |
References to the decomposition relationship being a nesting. It determines that this object definition is a part within an ordered whole/part decomposition relationship. An object occurrence or type can only be part of a single decomposition (to allow hierarchical structures only). The inverse attribute datatype has been added and separated from Decomposes defined at IfcObjectDefinition. |
|
IsNestedBy | SET [0:?] OF IfcRelNests FOR RelatingObject |
References to the decomposition relationship being a nesting. It determines that this object definition is the whole within an ordered whole/part decomposition relationship. An object or object type can be nested by several other objects (occurrences or types). The inverse attribute datatype has been added and separated from IsDecomposedBy defined at IfcObjectDefinition. |
|
HasContext | SET [0:1] OF IfcRelDeclares FOR RelatedDefinitions |
References to the context providing context information such as project unit or representation context. It should only be asserted for the uppermost non-spatial object. The inverse attribute datatype has been added. |
|
IsDecomposedBy | SET [0:?] OF IfcRelAggregates FOR RelatingObject |
References to the decomposition relationship being an aggregation. It determines that this object definition is whole within an unordered whole/part decomposition relationship. An object definition can be aggregated by several other objects (occurrences or parts). The inverse attribute datatype has been changed from the supertype IfcRelDecomposes to subtype IfcRelAggregates. |
|
Decomposes | SET [0:1] OF IfcRelAggregates FOR RelatedObjects |
References to the decomposition relationship being an aggregation. It determines that this object definition is a part within an unordered whole/part decomposition relationship. An object definition can only be part of a single decomposition (to allow hierarchical structures only). The inverse attribute datatype has been changed from the supertype IfcRelDecomposes to subtype IfcRelAggregates. |
|
HasAssociations | SET [0:?] OF IfcRelAssociates FOR RelatedObjects |
Reference to the relationship objects, that associates external references or other resource definitions to the object. Examples are the association to library, documentation or classification. |
|
IfcObject (5) | |||
5 | ObjectType | OPTIONAL IfcLabel |
The type denotes a particular type that indicates the object further. The use has to be established at the level of instantiable subtypes. In particular it holds the user defined type, if the enumeration of the attribute PredefinedType is set to USERDEFINED or when the concrete entity instantiated does not have a PredefinedType attribute. The latter is the case in some exceptional leaf classes and when instantiating IfcBuiltElement directly. |
IsDeclaredBy | SET [0:1] OF IfcRelDefinesByObject FOR RelatedObjects |
Link to the relationship object pointing to the declaring object that provides the object definitions for this object occurrence. The declaring object has to be part of an object type decomposition. The associated IfcObject, or its subtypes, contains the specific information (as part of a type, or style, definition), that is common to all reflected instances of the declaring IfcObject, or its subtypes. New inverse relationship, change made with upward compatibility for file based exchange. |
|
Declares | SET [0:?] OF IfcRelDefinesByObject FOR RelatingObject |
Link to the relationship object pointing to the reflected object(s) that receives the object definitions. The reflected object has to be part of an object occurrence decomposition. The associated IfcObject, or its subtypes, provides the specific information (as part of a type, or style, definition), that is common to all reflected instances of the declaring IfcObject, or its subtypes. New inverse relationship, change made with upward compatibility for file based exchange. |
|
IsTypedBy | SET [0:1] OF IfcRelDefinesByType FOR RelatedObjects |
Set of relationships to the object type that provides the type definitions for this object occurrence. The then associated IfcTypeObject, or its subtypes, contains the specific information (or type, or style), that is common to all instances of IfcObject, or its subtypes, referring to the same type. New inverse relationship, the link to IfcRelDefinesByType was previously included in the inverse relationship IfcRelDefines. Change made with upward compatibility for file based exchange. |
|
IsDefinedBy | SET [0:?] OF IfcRelDefinesByProperties FOR RelatedObjects |
Set of relationships to property set definitions attached to this object. Those statically or dynamically defined properties contain alphanumeric information content that further defines the object. The data type has been changed from IfcRelDefines to IfcRelDefinesByProperties with upward compatibility for file based exchange. |
|
IfcProduct (5) | |||
6 | ObjectPlacement | OPTIONAL IfcObjectPlacement |
This establishes the object coordinate system and placement of the product in space. The placement can either be absolute (relative to the world coordinate system), relative (relative to the object placement of another product), or constrained (e.g. relative to grid axes, or to a linear positioning element). The type of placement is determined by the various subtypes of IfcObjectPlacement. An object placement must be provided if a representation is present. |
7 | Representation | OPTIONAL IfcProductRepresentation |
Reference to the representations of the product, being either a representation (IfcProductRepresentation) or as a special case of a shape representation (IfcProductDefinitionShape). The product definition shape provides for multiple geometric representations of the shape property of the object within the same object coordinate system, defined by the object placement. |
ReferencedBy | SET [0:?] OF IfcRelAssignsToProduct FOR RelatingProduct |
Reference to the IfcRelAssignsToProduct relationship, by which other products, processes, controls, resources or actors (as subtypes of IfcObjectDefinition) can be related to this product. |
|
PositionedRelativeTo | SET [0:?] OF IfcRelPositions FOR RelatedProducts |
Reference to the IfcRelPositions relationship, which defines its relationship with a positioning element. |
|
ReferencedInStructures | SET [0:?] OF IfcRelReferencedInSpatialStructure FOR RelatedElements |
Reference to the objectified relationship IfcRelReferencedInSpatialStructure may be used to relate a product to one or more spatial structure elements in addition to the one in which it is primarily contained. |
|
IfcSpatialElement (6) | |||
8 | LongName | OPTIONAL IfcLabel |
Long name for a spatial structure element, used for informal purposes. It should be used, if available, in conjunction with the inherited Name attribute. In many scenarios the Name attribute refers to the short name or number of a spacial element, and the LongName refers to the full descriptive name. |
ContainsElements | SET [0:?] OF IfcRelContainedInSpatialStructure FOR RelatingStructure |
Set of spatial containment relationships, that holds those elements, which are contained within this element of the project spatial structure. The spatial containment relationship, established by IfcRelContainedInSpatialStructure, is required to be an hierarchical relationship, where each element can only be assigned to 0 or 1 spatial structure element. |
|
ServicedBySystems | SET [0:?] OF IfcRelServicesBuildings FOR RelatedBuildings |
Set of relationships to systems, that provides a certain service to the spatial element for which it is defined. The relationship is handled by the objectified relationship IfcRelServicesBuildings. The inverse attribute has been promoted to the new supertype IfcSpatialElement with upward compatibility for file based exchange. |
|
ReferencesElements | SET [0:?] OF IfcRelReferencedInSpatialStructure FOR RelatingStructure |
Set of spatial reference relationships, that holds those elements, which are referenced, but not contained, within this element of the project spatial structure. The spatial reference relationship, established by IfcRelReferencedInSpatialStructure, is not required to be an hierarchical relationship, i.e. each element can be assigned to 0, 1 or many spatial structure elements. A curtain wall maybe contained in the ground floor, but maybe referenced in all floors, it reaches. The inverse attribute has been added with upward compatibility for file based exchange. |
|
IsInterferedByElements | SET [0:?] OF IfcRelInterferesElements FOR RelatedElement |
Reference to the interference relationship to indicate the spatial element that is interfered. The relationship, if provided, indicates that this spatial element has an interference with one or many other spatial elements. There is no indication of precedence between IsInterferedByElements and InterferesElements. Orientated interference is defined by IfcRelInterferesElements.ImpliedOrder or IfcRelInterferesElements.InterferenceType. New inverse relationship. |
|
InterferesElements | SET [0:?] OF IfcRelInterferesElements FOR RelatingElement |
Reference to the interference relationship to indicate the spatial element that interferes. The relationship, if provided, indicates that this spatial element has an interference with one or many other spatial elements. There is no indication of precedence between IsInterferedByElements and InterferesElements. Orientated interference is defined by IfcRelInterferesElements.ImpliedOrder or IfcRelInterferesElements.InterferenceType. New inverse relationship. |
|
IfcSpatialStructureElement (1) | |||
9 | CompositionType | OPTIONAL IfcElementCompositionEnum |
Denotes, whether the predefined spatial structure element represents itself, or an aggregate (complex) or a part (part). The interpretation is given separately for each subtype of spatial structure element. If no CompositionType is asserted, the default value ''ELEMENT'' applies. Attribute made optional. |
Click to show 28 hidden inherited attributes Click to hide 28 inherited attributes | |||
IfcBuilding (3) | |||
10 | ElevationOfRefHeight | OPTIONAL IfcLengthMeasure |
Elevation above sea level of the reference height used for all storey elevation measures, equals to height 0.0. It is usually the ground floor level. This attribute is deprecated and shall no longer be used. |
11 | ElevationOfTerrain | OPTIONAL IfcLengthMeasure |
Elevation above the minimal terrain level around the foot print of the building, given in elevation above sea level. This attribute is deprecated and shall no longer be used. |
12 | BuildingAddress | OPTIONAL IfcPostalAddress | This attribute is deprecated and shall no longer be used. Use Pset_Address instead. |
5.4.3.9.4 Property sets
-
Pset_Address
- Purpose
- Description
- UserDefinedPurpose
- InternalLocation
- AddressLines
- PostalBox
- Town
- Region
- PostalCode
- Country
- TelephoneNumbers
- FacsimileNumbers
- PagerNumber
- ElectronicMailAddresses
- WWWHomePageURL
- MessagingIDs
-
Pset_AirSideSystemInformation
- Description
- AirSideSystemType
- AirSideSystemDistributionType
- TotalAirFlow
- EnergyGainTotal
- AirFlowSensible
- EnergyGainSensible
- EnergyLoss
- InfiltrationDiversitySummer
- InfiltrationDiversityWinter
- ApplianceDiversity
- HeatingTemperatureDelta
- CoolingTemperatureDelta
- Ventilation
- FanPower
-
Pset_BuildingCommon
- Reference
- BuildingID
- IsPermanentID
- ConstructionMethod
- FireProtectionClass
- SprinklerProtection
- SprinklerProtectionAutomatic
- OccupancyType
- GrossPlannedArea
- NetPlannedArea
- NumberOfStoreys
- YearOfConstruction
- YearOfLastRefurbishment
- IsLandmarked
- ElevationOfRefHeight
- ElevationOfTerrain
-
Pset_BuildingUse
- MarketCategory
- MarketSubCategory
- PlanningControlStatus
- NarrativeText
- VacancyRateInCategoryNow
- TenureModesAvailableNow
- MarketSubCategoriesAvailableNow
- RentalRatesInCategoryNow
- VacancyRateInCategoryFuture
- TenureModesAvailableFuture
- MarketSubCategoriesAvailableFuture
- RentalRatesInCategoryFuture
-
Pset_BuildingUseAdjacent
- MarketCategory
- MarketSubCategory
- PlanningControlStatus
- NarrativeText
-
Pset_OutsideDesignCriteria
- HeatingDryBulb
- HeatingWetBulb
- HeatingDesignDay
- CoolingDryBulb
- CoolingWetBulb
- CoolingDesignDay
- WeatherDataStation
- WeatherDataDate
- BuildingThermalExposure
- PrevailingWindDirection
- PrevailingWindVelocity
-
Pset_PropertyAgreement
- AgreementType
- TrackingIdentifier
- AgreementVersion
- AgreementDate
- PropertyName
- CommencementDate
- TerminationDate
- Duration
- Options
- ConditionCommencement
- Restrictions
- ConditionTermination
-
Pset_Risk
- RiskName
- RiskType
- NatureOfRisk
- RiskAssessmentMethodology
- UnmitigatedRiskLikelihood
- UnmitigatedRiskConsequence
- UnmitigatedRiskSignificance
- MitigationPlanned
- MitigatedRiskLikelihood
- MitigatedRiskConsequence
- MitigatedRiskSignificance
- MitigationProposed
- AssociatedProduct
- AssociatedActivity
- AssociatedLocation
-
Pset_SpaceAirHandlingDimensioning
- CoolingDesignAirFlow
- HeatingDesignAirFlow
- SensibleHeatGain
- TotalHeatGain
- TotalHeatLoss
- CoolingDryBulb
- CoolingRelativeHumidity
- HeatingDryBulb
- HeatingRelativeHumidity
- VentilationDesignAirFlow
- DesignAirFlow
- CeilingRAPlenum
- BoundaryAreaHeatLoss
-
Pset_SpaceCommon
- Reference
- IsExternal
- GrossPlannedArea
- NetPlannedArea
- PubliclyAccessible
- HandicapAccessible
-
Pset_SpaceCoveringRequirements
- FloorCovering
- FloorCoveringThickness
- WallCovering
- WallCoveringThickness
- CeilingCovering
- CeilingCoveringThickness
- SkirtingBoard
- SkirtingBoardHeight
- Molding
- MoldingHeight
- ConcealedFlooring
- ConcealedFlooringOffset
- ConcealedCeiling
- ConcealedCeilingOffset
-
Pset_SpaceFireSafetyRequirements
- FireRiskFactor
- FlammableStorage
- FireExit
- SprinklerProtection
- SprinklerProtectionAutomatic
- AirPressurization
-
Pset_SpaceHVACDesign
- TemperatureSetPoint
- TemperatureMax
- TemperatureMin
- TemperatureSummerMax
- TemperatureSummerMin
- TemperatureWinterMax
- TemperatureWinterMin
- HumiditySetPoint
- HumidityMax
- HumidityMin
- HumiditySummer
- HumidityWinter
- DiscontinuedHeating
- NaturalVentilation
- NaturalVentilationRate
- MechanicalVentilation
- MechanicalVentilationRate
- AirConditioning
- AirConditioningCentral
- AirHandlingName
-
Pset_SpaceLightingDesign
- ArtificialLighting
- Illuminance
-
Pset_SpaceOccupancyRequirements
- OccupancyType
- OccupancyNumber
- OccupancyNumberPeak
- OccupancyTimePerDay
- AreaPerOccupant
- MinimumHeadroom
- IsOutlookDesirable
-
Pset_SpaceThermalLoad
- People
- Lighting
- EquipmentSensible
- VentilationIndoorAir
- VentilationOutdoorAir
- RecirculatedAir
- ExhaustAir
- AirExchangeRate
- DryBulbTemperature
- RelativeHumidity
- InfiltrationSensible
- TotalSensibleLoad
- TotalLatentLoad
- TotalRadiantLoad
-
Pset_SpaceThermalLoadPHistory
- PeopleHistory
- LightingHistory
- EquipmentSensibleHistory
- VentilationIndoorAirHistory
- VentilationOutdoorAirHistory
- RecirculatedAirHistory
- ExhaustAirHistory
- AirExchangeRateTimeHistory
- DryBulbTemperatureHistory
- RelativeHumidityHistory
- InfiltrationSensibleHistory
- TotalSensibleLoadHistory
- TotalLatentLoadHistory
- TotalRadiantLoadHistory
-
Pset_SpaceThermalPHistory
- CoolingAirFlowRate
- HeatingAirFlowRate
- VentilationAirFlowRateHistory
- ExhaustAirFlowRate
- SpaceTemperatureHistory
- SpaceRelativeHumidity
-
Pset_ThermalLoad
- OccupancyDiversity
- LightingDiversity
- ApplianceDiversity
- OutsideAirPerPerson
- ReceptacleLoadIntensity
- AppliancePercentLoadToRadiant
- LightingLoadIntensity
- LightingPercentLoadToReturnAir
- TotalCoolingLoad
- TotalHeatingLoad
- InfiltrationDiversitySummer
- InfiltrationDiversityWinter
- LoadSafetyFactor
-
Pset_Tolerance
- ToleranceDescription
- ToleranceBasis
- OverallTolerance
- HorizontalTolerance
- OrthogonalTolerance
- VerticalTolerance
- PlanarFlatness
- HorizontalFlatness
- ElevationalFlatness
- SideFlatness
- OverallOrthogonality
- HorizontalOrthogonality
- OrthogonalOrthogonality
- VerticalOrthogonality
- OverallStraightness
- HorizontalStraightness
- OrthogonalStraightness
- VerticalStraightness
-
Pset_Uncertainty
- UncertaintyBasis
- UncertaintyDescription
- HorizontalUncertainty
- LinearUncertainty
- OrthogonalUncertainty
- VerticalUncertainty
-
Pset_UtilityConsumptionPHistory
- Heat
- Electricity
- Water
- Fuel
- Steam
-
Qto_BodyGeometryValidation
- GrossSurfaceArea
- NetSurfaceArea
- GrossVolume
- NetVolume
- SurfaceGenusBeforeFeatures
- SurfaceGenusAfterFeatures
-
Qto_BuildingBaseQuantities
- Height
- EavesHeight
- FootPrintArea
- GrossFloorArea
- NetFloorArea
- GrossVolume
- NetVolume
5.4.3.9.5 Concept usage
Concept | Usage | Description | |
---|---|---|---|
IfcRoot (2) | |||
Revision Control | General |
Ownership, history, and merge state is captured using IfcOwnerHistory. |
|
Software Identity | General |
IfcRoot assigns the globally unique ID. In addition it may provide for a name and a description about the concept. |
|
IfcObjectDefinition (9) | |||
Classification Association | General |
Any object occurrence or object type can have a reference to a specific classification reference, i.e. to a particular facet within a classification system. |
|
Aggregation | General |
No description available. |
|
Approval Association | General |
No description available. |
|
Constraint Association | General |
No description available. |
|
Document Association | General |
No description available. |
|
Library Association | General |
No description available. |
|
Material Association | General |
No description available. |
|
Material Single | General |
No description available. |
|
Nesting | General |
No description available. |
|
IfcObject (5) | |||
Object Predefined Type | General |
No description available. |
|
Object Typing | General |
Any object occurrence can be typed by being assigned to a common object type utilizing this concept. A particular rule, restricting the applicable subtypes of IfcTypeObject that can be assigned, is introduced by overriding this concept at the level of subtypes of IfcObject. This concept can be applied to the following resources: |
|
Object User Identity | General |
An attribute Name and optionally Description can be used for all subypes of IfcObject. For those subtypes, that have an object type definition, such as IfcBeam - IfcBeamType, the common Name and optionally Description is associated with the object type. |
|
Property Sets with Override | General |
Any object occurrence can hold property sets, either directly at the object occurrence as element specific property sets, or at the object type, as type property sets. In this case, the properties that are provided to the object occurrence are the combinations of element specific and type properties. In case that the same property (within the same property set) is defined both in occurrence and type properties, the property value of the occurrence property overrides the property value of the type property. |
|
Assignment to Group | General |
No description available. |
|
IfcProduct (18) | |||
Body Geometry | General |
The body or solid model geometric representation of an IfcProduct is typically defined using a Tessellation or Brep. Subtypes may provide recommendations on other representation types that may be used. The following attribute values for the IfcShapeRepresentation holding this geometric representation shall be used:
|
|
Product Geometric Representation | General |
The geometric representation of any IfcProduct is provided by the IfcProductDefinitionShape allowing multiple geometric representations. It uses the Product Placement concept utilizing IfcLocalPlacement to establish an object coordinate system, in which all geometric representations are founded. A detailed specification of how to apply the local placement and which shape representaions are applicable is provided at the level of subtypes of IfcProduct and is further determined by the model view definition and implementer agreements. |
|
Product Geometry Colour | General |
No description available. |
|
Product Geometry Layer | General |
No description available. |
|
Product Relative Positioning | General |
If the IfcProduct Product Placement is placed relative to an IfcPositioningElement this relationship covers the information on which IfcPositioningElement positions the IfcProduct. |
|
Product Span Positioning | General |
No description available. |
|
Box Geometry | General |
No description available. |
|
CoG Geometry | General |
No description available. |
|
Mapped Geometry | General |
No description available. |
|
Object Typing | General |
This concept can be applied to the following resources: |
|
Product Local Placement | General |
No description available. |
|
Product Topology Representation | General |
No description available. |
|
Property Sets for Objects | General |
This concept can be applied to the following resources: |
|
Quantity Sets | General |
This concept can be applied to the following resources: |
|
Reference Geometry | General |
No description available. |
|
Reference SweptSolid Geometry | General |
No description available. |
|
Reference SweptSolid PolyCurve Geometry | General |
No description available. |
|
Reference Tessellation Geometry | General |
No description available. |
|
IfcSpatialElement (11) | |||
Body Geometry | General |
A spatial element will not usually provide a body geometry, instead relying on its constituting elements. A body geometry may be provided if it is necessary to expose an independent geometric representation. This geometry is typically expressed by its exterior elements or volume boundary. |
|
FootPrint GeomSet Geometry | General |
No description available. |
|
Group Spatial Connectivity | General |
No description available. |
|
Property Sets for Objects | General |
This concept can be applied to the following resources: |
|
Spatial Interference | General |
No description available. |
|
Spatial Interference With Zones | General |
No description available. |
|
Object Typing | General |
This concept can be applied to the following resources: |
|
Property Sets for Performance | General |
This concept can be applied to the following resources: |
|
Spatial Container | General |
This concept can be applied to the following resources:
|
|
Spatial Element Attributes | General |
No description available. |
|
Spatial Service Connectivity | General |
No description available. |
|
IfcSpatialStructureElement (2) | |||
Property Sets for Objects | General |
This concept can be applied to the following resources: |
|
Object Typing | General |
This concept can be applied to the following resources: |
|
IfcFacility (5) | |||
Body Geometry | General |
In the case of alignment based infrastructure, the geometric representation can be defined using IfcSectionedSolidHorizontal or IfcSweptAreaSolid. |
|
Product Local Placement | General |
The placement for IfcFacility is defined in its supertype IfcProduct. It is defined by either IfcLocalPlacement or by _IfcLinearPlacement> which defines the local coordinate system that is referenced by all geometric representations.
|
|
Spatial Composition | General |
By using the inverse relationship IfcFacility.Decomposes it references IfcProject || IfcSite || IfcFacility through IfcRelAggregates.RelatingObject. If it refers to another instance of IfcFacility, the referenced IfcFacility needs to have a different and higher CompositionType, i.e. COMPLEX (if the other IfcBuilding has ELEMENT), or ELEMENT (if the other IfcFacility has PARTIAL).
This concept can be applied to the following resources: |
|
Spatial Container | General | If there are building elements and/or other elements directly related to the IfcFacility (like a curtain wall spanning several stories), they are associated with the IfcFacility by using the objectified relationship IfcRelContainedInSpatialStructure. The IfcFacility references them by its inverse relationship IfcFacility.ContainsElements, referencing any subtype of IfcProduct (with the exception of other spatial structure element) by IfcRelContainedInSpatialStructure.RelatedElements. | |
Spatial Decomposition | General |
By using the inverse relationship IfcFacility.IsDecomposedBy it references IfcFacility || IfcFacilityPart through IfcRelAggregates.RelatedObjects. If it refers to another instance of IfcFacility, the referenced IfcFacility needs to have a different and lower CompositionType, i.e. ELEMENT (if the other IfcFacility has COMPLEX), or PARTIAL (if the other IfcFacility has ELEMENT).
This concept can be applied to the following resources: |
|
Click to show 52 hidden inherited concepts Click to hide 52 inherited concepts | |||
IfcBuilding (9) | |||
Building Attributes | General |
The usage of building address, elevation measures and composition type is governed by this concept. |
|
FootPrint GeomSet Geometry | General |
The foot print representation of IfcBuilding is given by either a single 2D curve (such as IfcPolyline or IfcCompositeCurve), or by a list of 2D curves (in case of inner boundaries), if the building has an independent geometric representation. The independent geometric representation of IfcBuilding may not be allowed in certain model view definitions. In those cases only the contained elements and spaces have an independent geometric representation. |
|
Product Local Placement | General |
The local placement for IfcBuilding is defined in its supertype IfcProduct. It is defined by the IfcLocalPlacement, which defines the local coordinate system that is referenced by all geometric representations.
|
|
Property Sets for Objects | General |
This concept can be applied to the following resources: |
|
Quantity Sets | General |
This concept can be applied to the following resources: |
|
Spatial Composition | General |
By using the inverse relationship IfcBuilding.Decomposes it references IfcProject || IfcSite || IfcBuilding through IfcRelAggregates.RelatingObject. If it refers to another instance of IfcBuilding, the referenced IfcBuilding needs to have a different and higher CompositionType, i.e. COMPLEX (if the other IfcBuilding has ELEMENT), or ELEMENT (if the other IfcBuilding has PARTIAL).
This concept can be applied to the following resources: |
|
Spatial Container | General | If there are building elements and/or other elements directly related to the IfcBuilding (like a curtain wall spanning several stories), they are associated with the IfcBuilding by using the objectified relationship IfcRelContainedInSpatialStructure. The IfcBuilding references them by its inverse relationship: > * IfcBuilding.ContainsElements -- referencing any subtype of IfcProduct (with the exception of other spatial structure element) by IfcRelContainedInSpatialStructure.RelatedElements. | |
Spatial Decomposition | General |
By using the inverse relationship IfcBuilding.IsDecomposedBy it references IfcBuilding || IfcBuildingStorey through IfcRelAggregates.RelatedObjects. If it refers to another instance of IfcBuilding, the referenced IfcBuilding needs to have a different and lower CompositionType, i.e. ELEMENT (if the other IfcBuilding has COMPLEX), or PARTIAL (if the other IfcBuilding has ELEMENT).
This concept can be applied to the following resources: |
|
Property Sets for Performance | General |
This concept can be applied to the following resources: |
5.4.3.9.6 Formal representation
ENTITY IfcBuilding
SUBTYPE OF (IfcFacility);
ElevationOfRefHeight : OPTIONAL IfcLengthMeasure;
ElevationOfTerrain : OPTIONAL IfcLengthMeasure;
BuildingAddress : OPTIONAL IfcPostalAddress;
END_ENTITY;