IFC 4.3.2.20250905 (IFC4X3_ADD2) under development

  • Help suggest improvements
  • Get user or developer support

7.3.3.5 IfcConstructionProductResource

RV โ“˜
AbV โ“˜

7.3.3.5.1 Semantic definition

IfcConstructionProductResource defines the role of a product that is consumed (wholly or partially), or occupied in the performance of construction.

New entity in IFC2.0. Renamed from IfcProductResource in IFC2x.

Occurrences of IfcConstructionProductResource are usage of products to assist the process of construction. More specifically, they are usage of products that result from some construction processes and that are then used as resources to facilitate further construction. For instance, formworks can be instantiated as products resulting from the process โ€˜constructing formworkโ€™. However, they are used as resources in the process โ€˜pouring concreteโ€™ in a later stage of the project.

7.3.3.5.2 Entity inheritance

7.3.3.5.3 Attributes

# Attribute Type Description
IfcRoot (4)
1 GlobalId IfcGloballyUniqueId

Assignment of a globally unique identifier within the entire software world.

2 OwnerHistory OPTIONAL IfcOwnerHistory

Assignment of the information about the current ownership of that object, including owning actor, application, local identification and information captured about the recent changes of the object,

Only the last modification is stored - either as addition, deletion or modification. The attribute has been changed to be OPTIONAL.
3 Name OPTIONAL IfcLabel

Optional name for use by the participating software systems or users. For some subtypes of IfcRoot the insertion of the Name attribute may be required. This would be enforced by a where rule.

4 Description OPTIONAL IfcText

Optional description, provided for exchanging informative comments.

IfcObjectDefinition (7)
HasAssignments SET [0:?] OF IfcRelAssigns FOR RelatedObjects

Reference to the relationship objects, that assign (by an association relationship) other subtypes of IfcObject to this object instance. Examples are the association to products, processes, controls, resources or groups.

Nests SET [0:1] OF IfcRelNests FOR RelatedObjects

References to the decomposition relationship being a nesting. It determines that this object definition is a part within an ordered whole/part decomposition relationship. An object occurrence or type can only be part of a single decomposition (to allow hierarchical structures only).

The inverse attribute datatype has been added and separated from Decomposes defined at IfcObjectDefinition.
IsNestedBy SET [0:?] OF IfcRelNests FOR RelatingObject

References to the decomposition relationship being a nesting. It determines that this object definition is the whole within an ordered whole/part decomposition relationship. An object or object type can be nested by several other objects (occurrences or types).

The inverse attribute datatype has been added and separated from IsDecomposedBy defined at IfcObjectDefinition.
HasContext SET [0:1] OF IfcRelDeclares FOR RelatedDefinitions

References to the context providing context information such as project unit or representation context. It should only be asserted for the uppermost non-spatial object.

The inverse attribute datatype has been added.
IsDecomposedBy SET [0:?] OF IfcRelAggregates FOR RelatingObject

References to the decomposition relationship being an aggregation. It determines that this object definition is whole within an unordered whole/part decomposition relationship. An object definition can be aggregated by several other objects (occurrences or parts).

The inverse attribute datatype has been changed from the supertype IfcRelDecomposes to subtype IfcRelAggregates.
Decomposes SET [0:1] OF IfcRelAggregates FOR RelatedObjects

References to the decomposition relationship being an aggregation. It determines that this object definition is a part within an unordered whole/part decomposition relationship. An object definition can only be part of a single decomposition (to allow hierarchical structures only).

The inverse attribute datatype has been changed from the supertype IfcRelDecomposes to subtype IfcRelAggregates.
HasAssociations SET [0:?] OF IfcRelAssociates FOR RelatedObjects

Reference to the relationship objects, that associates external references or other resource definitions to the object. Examples are the association to library, documentation or classification.

IfcObject (5)
5 ObjectType OPTIONAL IfcLabel

The type denotes a particular type that indicates the object further. The use has to be established at the level of instantiable subtypes. In particular it holds the user defined type, if the enumeration of the attribute PredefinedType is set to USERDEFINED or when the concrete entity instantiated does not have a PredefinedType attribute. The latter is the case in some exceptional leaf classes and when instantiating IfcBuiltElement directly.

IsDeclaredBy SET [0:1] OF IfcRelDefinesByObject FOR RelatedObjects

Link to the relationship object pointing to the declaring object that provides the object definitions for this object occurrence. The declaring object has to be part of an object type decomposition. The associated IfcObject, or its subtypes, contains the specific information (as part of a type, or style, definition), that is common to all reflected instances of the declaring IfcObject, or its subtypes.

New inverse relationship, change made with upward compatibility for file based exchange.
Declares SET [0:?] OF IfcRelDefinesByObject FOR RelatingObject

Link to the relationship object pointing to the reflected object(s) that receives the object definitions. The reflected object has to be part of an object occurrence decomposition. The associated IfcObject, or its subtypes, provides the specific information (as part of a type, or style, definition), that is common to all reflected instances of the declaring IfcObject, or its subtypes.

New inverse relationship, change made with upward compatibility for file based exchange.
IsTypedBy SET [0:1] OF IfcRelDefinesByType FOR RelatedObjects

Set of relationships to the object type that provides the type definitions for this object occurrence. The then associated IfcTypeObject, or its subtypes, contains the specific information (or type, or style), that is common to all instances of IfcObject, or its subtypes, referring to the same type.

New inverse relationship, the link to IfcRelDefinesByType was previously included in the inverse relationship IfcRelDefines. Change made with upward compatibility for file based exchange.
IsDefinedBy SET [0:?] OF IfcRelDefinesByProperties FOR RelatedObjects

Set of relationships to property set definitions attached to this object. Those statically or dynamically defined properties contain alphanumeric information content that further defines the object.

The data type has been changed from IfcRelDefines to IfcRelDefinesByProperties with upward compatibility for file based exchange.
IfcResource (3)
6 Identification OPTIONAL IfcIdentifier

An identifying designation given to a resource. It is the identifier at the occurrence level.

Attribute promoted from subtype IfcConstructionResource.
7 LongDescription OPTIONAL IfcText

A detailed description of the resource (e.g. the skillset for a labor resource).

The attribute LongDescription is added replacing the ResourceGroup attribute at subtype IfcConstructionResource.
ResourceOf SET [0:?] OF IfcRelAssignsToResource FOR RelatingResource

Set of relationships to other objects, e.g. products, processes, controls, resources or actors, for which this resource object is a resource.

IfcConstructionResource (3)
8 Usage OPTIONAL IfcResourceTime

Indicates the work, usage, and times scheduled and completed. Some attributes on this object may have associated constraints or time series; see documentation of IfcResourceTime for specific usage. If the resource is nested, then certain values may be calculated based on the component resources as indicated at IfcResourceTime.

New attribute.
9 BaseCosts OPTIONAL LIST [1:?] OF IfcAppliedValue

Indicates the unit costs for which accrued amounts should be calculated. Such unit costs may be split into Name designations (for example, 'Standard', 'Overtime'), and may contain a hierarchy of cost values that apply at different dates (using IfcCostValue.ApplicableDate and IfcCostValue.FixedUntilDate).

New attribute.
10 BaseQuantity OPTIONAL IfcPhysicalQuantity

Identifies the base quantity consumed of the resource relative to assignments.

For crew, labour, subcontract, and equipment resources, this refers to IfcQuantityTime.

For material resources, this refers to any valid dimensional quantity, such as IfcQuantityVolume, IfcQuantityArea, IfcQuantityLength, or IfcQuantityWeight.

For product resources, this refers to IfcQuantityCount.

New attribute.
Click to show 22 hidden inherited attributes Click to hide 22 inherited attributes
IfcConstructionProductResource (1)
11 PredefinedType OPTIONAL IfcConstructionProductResourceTypeEnum

Defines types of construction product resources.

attribute.
Table 7.3.3.5.G

7.3.3.5.4 Formal propositions

Name Description
CorrectPredefinedType

No description available.

NOT(EXISTS(PredefinedType)) OR 
 (PredefinedType <> IfcConstructionProductResourceTypeEnum.USERDEFINED) OR 
 ((PredefinedType = IfcConstructionProductResourceTypeEnum.USERDEFINED) AND EXISTS (SELF\IfcObject.ObjectType))
Table 7.3.3.5.H

7.3.3.5.5 Property sets

  • Pset_ConstructionResource
    • ScheduleWorkProgression
    • ActualWorkTime
    • RemainingWorkProgression
    • ScheduleCost
    • ActualCost
    • RemainingCost
    • ScheduleCompletion
    • ActualCompletion

7.3.3.5.6 Concept usage

Concept Usage Description
IfcRoot (2)
Revision Control General

Ownership, history, and merge state is captured using IfcOwnerHistory.

Software Identity General

IfcRoot assigns the globally unique ID. In addition it may provide for a name and a description about the concept.

IfcObjectDefinition (9)
Classification Association General

Any object occurrence or object type can have a reference to a specific classification reference, i.e. to a particular facet within a classification system.

Aggregation General

No description available.

Approval Association General

No description available.

Constraint Association General

No description available.

Document Association General

No description available.

Library Association General

No description available.

Material Association General

No description available.

Material Single General

No description available.

Nesting General

No description available.

IfcObject (5)
Object Predefined Type General

No description available.

Object Typing General

Any object occurrence can be typed by being assigned to a common object type utilizing this concept. A particular rule, restricting the applicable subtypes of IfcTypeObject that can be assigned, is introduced by overriding this concept at the level of subtypes of IfcObject.

This concept can be applied to the following resources:

Object User Identity General

An attribute Name and optionally Description can be used for all subypes of IfcObject. For those subtypes, that have an object type definition, such as IfcBeam - IfcBeamType, the common Name and optionally Description is associated with the object type.

Property Sets with Override General

Any object occurrence can hold property sets, either directly at the object occurrence as element specific property sets, or at the object type, as type property sets. In this case, the properties that are provided to the object occurrence are the combinations of element specific and type properties. In case that the same property (within the same property set) is defined both in occurrence and type properties, the property value of the occurrence property overrides the property value of the type property.

Assignment to Group General

No description available.

IfcResource (1)
Object Typing General

This concept can be applied to the following resources:

IfcConstructionResource (5)
Constraint Association General

Constraints may be applied to a resource to indicate fixed work (such as total person-hours) or fixed usage (such as simultaneous workers).

Figure 7.3.3.5.A indicates fixed usage (such as simultaneous workers) such that changes to ScheduleWork should impact the assigned IfcTask.TaskTime.ScheduleDuration and vice-versa.

dot_neato <a href='/IFC/RELEASE/IFC4x3/HTML/lexical/IfcLaborResource.htm'>IfcLaborResource</a> IfcLaborResource <a href='/IFC/RELEASE/IFC4x3/HTML/lexical/IfcResourceTime.htm'>IfcResourceTime</a> IfcResourceTime ScheduleWork: PT16H ScheduleUsage: 1 <a href='/IFC/RELEASE/IFC4x3/HTML/lexical/IfcLaborResource.htm'>IfcLaborResource</a>-><a href='/IFC/RELEASE/IFC4x3/HTML/lexical/IfcResourceTime.htm'>IfcResourceTime</a> Usage <a href='/IFC/RELEASE/IFC4x3/HTML/lexical/IfcRelAssociatesConstraint.htm'>IfcRelAssociatesConstraint</a> IfcRelAssociates Constraint <a href='/IFC/RELEASE/IFC4x3/HTML/lexical/IfcRelAssociatesConstraint.htm'>IfcRelAssociatesConstraint</a>-><a href='/IFC/RELEASE/IFC4x3/HTML/lexical/IfcLaborResource.htm'>IfcLaborResource</a> RelatedObjects[1] <a href='/IFC/RELEASE/IFC4x3/HTML/lexical/IfcObjective.htm'>IfcObjective</a> IfcObjective ObjectiveQualifier: PARAMETER <a href='/IFC/RELEASE/IFC4x3/HTML/lexical/IfcRelAssociatesConstraint.htm'>IfcRelAssociatesConstraint</a>-><a href='/IFC/RELEASE/IFC4x3/HTML/lexical/IfcObjective.htm'>IfcObjective</a> RelatingConstraint <a href='/IFC/RELEASE/IFC4x3/HTML/lexical/IfcMetric.htm'>IfcMetric</a> IfcMetric ConstraintGrade: HARD Benchmark: EQUALTO <a href='/IFC/RELEASE/IFC4x3/HTML/lexical/IfcObjective.htm'>IfcObjective</a>-><a href='/IFC/RELEASE/IFC4x3/HTML/lexical/IfcMetric.htm'>IfcMetric</a> BenchmarkValues[1] <a href='/IFC/RELEASE/IFC4x3/HTML/lexical/IfcReference.htm'>IfcReference</a> IfcReference AttributeIdentifier: Usage <a href='/IFC/RELEASE/IFC4x3/HTML/lexical/IfcMetric.htm'>IfcMetric</a>-><a href='/IFC/RELEASE/IFC4x3/HTML/lexical/IfcReference.htm'>IfcReference</a> ReferencePath IfcReference2 IfcReference AttributeIdentifier: ScheduleUsage <a href='/IFC/RELEASE/IFC4x3/HTML/lexical/IfcReference.htm'>IfcReference</a>->IfcReference2 InnerReference
Figure 7.3.3.5.A โ€” A fixed constraint on the schedule usage.

Figure 7.3.3.5.B indicates fixed work (such as total person-hours) such that changes to ScheduleUsage should impact the assigned IfcTask.TaskTime.ScheduleDuration and vice-versa.

dot_neato <a href='/IFC/RELEASE/IFC4x3/HTML/lexical/IfcLaborResource.htm'>IfcLaborResource</a> IfcLaborResource <a href='/IFC/RELEASE/IFC4x3/HTML/lexical/IfcResourceTime.htm'>IfcResourceTime</a> IfcResourceTime ScheduleWork: PT16H ScheduleUsage: 1 <a href='/IFC/RELEASE/IFC4x3/HTML/lexical/IfcLaborResource.htm'>IfcLaborResource</a>-><a href='/IFC/RELEASE/IFC4x3/HTML/lexical/IfcResourceTime.htm'>IfcResourceTime</a> Usage <a href='/IFC/RELEASE/IFC4x3/HTML/lexical/IfcRelAssociatesConstraint.htm'>IfcRelAssociatesConstraint</a> IfcRelAssociates Constraint <a href='/IFC/RELEASE/IFC4x3/HTML/lexical/IfcRelAssociatesConstraint.htm'>IfcRelAssociatesConstraint</a>-><a href='/IFC/RELEASE/IFC4x3/HTML/lexical/IfcLaborResource.htm'>IfcLaborResource</a> RelatedObjects[1] <a href='/IFC/RELEASE/IFC4x3/HTML/lexical/IfcObjective.htm'>IfcObjective</a> IfcObjective ObjectiveQualifier: PARAMETER <a href='/IFC/RELEASE/IFC4x3/HTML/lexical/IfcRelAssociatesConstraint.htm'>IfcRelAssociatesConstraint</a>-><a href='/IFC/RELEASE/IFC4x3/HTML/lexical/IfcObjective.htm'>IfcObjective</a> RelatingConstraint <a href='/IFC/RELEASE/IFC4x3/HTML/lexical/IfcMetric.htm'>IfcMetric</a> IfcMetric ConstraintGrade: HARD Benchmark: EQUALTO <a href='/IFC/RELEASE/IFC4x3/HTML/lexical/IfcObjective.htm'>IfcObjective</a>-><a href='/IFC/RELEASE/IFC4x3/HTML/lexical/IfcMetric.htm'>IfcMetric</a> BenchmarkValues[1] <a href='/IFC/RELEASE/IFC4x3/HTML/lexical/IfcReference.htm'>IfcReference</a> IfcReference AttributeIdentifier: Usage <a href='/IFC/RELEASE/IFC4x3/HTML/lexical/IfcMetric.htm'>IfcMetric</a>-><a href='/IFC/RELEASE/IFC4x3/HTML/lexical/IfcReference.htm'>IfcReference</a> ReferencePath IfcReference2 IfcReference AttributeIdentifier: ScheduleWork <a href='/IFC/RELEASE/IFC4x3/HTML/lexical/IfcReference.htm'>IfcReference</a>->IfcReference2 InnerReference
Figure 7.3.3.5.B โ€” A fixed constraint on the schedule work.
Document Association General

Documents may be published for work plans consisting of schedules, calendars, tasks, and resources. The relationship IfcRelAssociatesDocument may be used to preserve mappings to such document where RelatingDocument points to an IfcDocumentReference and RelatedObjects includes the IfcConstructionResource as shown in Figure 7.3.3.5.C. IfcDocumentReference.ItemReference identifies the resource within the scope of the document, such as an integer or guid. The IfcDocumentReference.ReferencedDocument corresponds to the document which is uniquely identified by IfcDocumentInformation.DocumentId and/or IfcDocumentInformation.PublicationLocation. Such document mapping allows items in the document to be updated from the building information model and vice-versa.

Document Use Definition
Figure 7.3.3.5.C โ€” Construction resource document use
Object Nesting General

Resources may be decomposed into allocation pools using the IfcRelNests relationship as shown in Figure 7.3.3.5.D. For example, an IfcLaborResource for "Electrician" may be decomposed into three task-specific IfcLaborResource objects: "Electrical Rough-in", "First Floor Circuits", and "Second Floor Circuits". Both relating and related sides may represent the same ResourceTime.ScheduleUsage quantity (for example, 6 workers time-shared), or the related side may break out ResourceTime.ScheduleUsage quantities for reserved use (for example, 4 workers and 2 workers).

A common scenario is two nesting levels where the first-level resources have no task assignments; while second-level resources have specific task assignments indicating that the resource is subdivided into allocations for specific tasks. While the model allows unlimited nesting of resources, implementer agreements may restrict to two nesting levels with task assignments specifically at the second level.

Composition Use Definition
Figure 7.3.3.5.D โ€” Construction resource composition use

This concept can be applied to the following resources:

Object Typing General

The resource type may provide shared productivity and cost information, allowing tasks and resources to be selected according to lowest cost and/or shortest duration. Given an IfcProduct of a particular IfcTypeProduct type, an IfcTypeProcess may be selected from those assigned to the product type using IfcRelAssignsToProduct, and an IfcTypeResource may be selected from those assigned to the process type using IfcRelAssignsToProcess. Then IfcTask and IfcConstructionResource occurrences may be instantiated from the type definitions, applying productivitity and rate information to assigned quantities to calculate ResourceTime.ScheduleWork. Task durations can then be calculated by dividing ResourceTime.ScheduleWork by ResourceTime.ScheduleUsage.

Type Use Definition
Figure 7.3.3.5.E โ€” Construction resource type use

This concept can be applied to the following resources:

Property Sets for Objects General

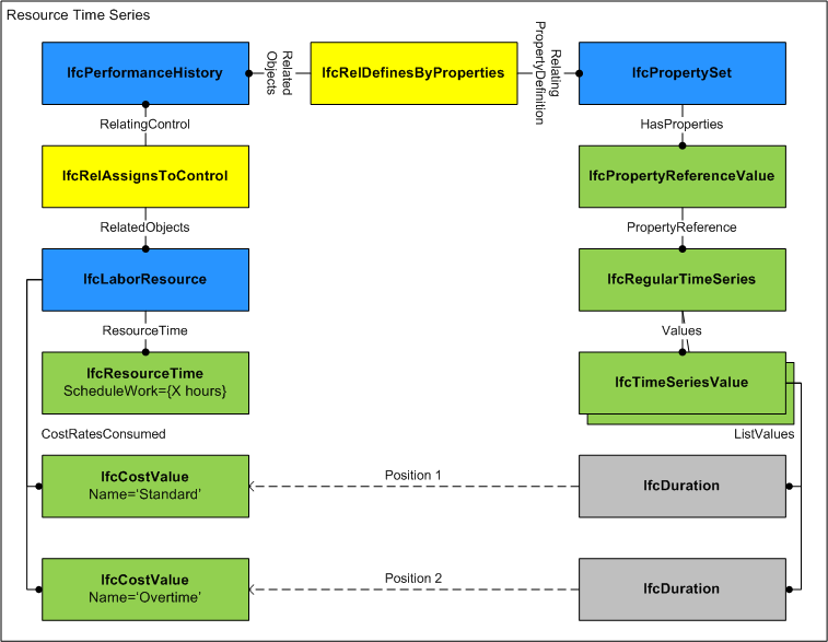
For time series properties as shown in Figure 7.3.3.5.F, each IfcTimeSeriesValue indicates a LIST of values, where the sequence of the value corresponds to the IfcCostValue at IfcConstructionResource.CostRatesConsumed. For example, if CostRatesConsumed has two IfcCostValue items in the LIST, "Standard" and "Overtime", then IfcTimeSeriesValue(IfcDuration('T8H0M0S'),IfcDuration('T2H0M0S')) would indicate 8 hours at Standard rate and 2 hours at Overtime rate. If the list of values at IfcTimeSeriesValue.ListValues is less than the size of CostRatesConsumed, then subsequent values are considered to be zero.

Time Series Use Definition
Figure 7.3.3.5.F โ€” Construction resource time series use

This concept can be applied to the following resources:

Click to show 22 hidden inherited concepts Click to hide 22 inherited concepts
IfcConstructionProductResource (4)
Object Typing General

This concept can be applied to the following resources:

Resource Assignment General

This concept can be applied to the following resources:

  • IfcElement - Indicates a physical element manifesting the resource such as nails (in bulk).
Resource Cost General

This concept can be applied with the following combinations:

CostType CostName ValueType Description
IfcCostValue Product IfcMonetaryMeasure No description available.
IfcCostValue Shipping IfcMonetaryMeasure No description available.
Table 7.3.3.5.J
Resource Quantity General

This concept can be applied with the following combinations:

QuantityType QuantityName Description
IfcQuantityCount Product No description available.
Table 7.3.3.5.K
Table 7.3.3.5.I

7.3.3.5.7 Formal representation

ENTITY IfcConstructionProductResource
 SUBTYPE OF (IfcConstructionResource);
	PredefinedType : OPTIONAL IfcConstructionProductResourceTypeEnum;
 WHERE
	CorrectPredefinedType : NOT(EXISTS(PredefinedType)) OR 
 (PredefinedType <> IfcConstructionProductResourceTypeEnum.USERDEFINED) OR 
 ((PredefinedType = IfcConstructionProductResourceTypeEnum.USERDEFINED) AND EXISTS (SELF\IfcObject.ObjectType));
END_ENTITY;

7.3.3.5.8 References

Edit on Github


Is this page difficult to understand? Let us know!

7.3.3.5.9 Changelog

7.3.3.5.9.1 IFC4

  • attribute, PredefinedType
  • where rule, CorrectPredefinedType
  • where rule, WR1
  • where rule, WR2