IFC 4.3.2.20250905 (IFC4X3_ADD2) under development

  • Help suggest improvements
  • Get user or developer support

6.3.3.7 IfcFastener

RV ⓘ
AbV ⓘ

6.3.3.7.1 Semantic definition

Representations of fixing parts which are used as fasteners to connect or join elements with other elements. Excluded are mechanical fasteners which are modeled by a separate entity (IfcMechanicalFastener).

New entity in IFC2x2 Attribute PredefinedType added.

6.3.3.7.2 Entity inheritance

6.3.3.7.3 Attributes

# Attribute Type Description
IfcRoot (4)
1 GlobalId IfcGloballyUniqueId

Assignment of a globally unique identifier within the entire software world.

2 OwnerHistory OPTIONAL IfcOwnerHistory

Assignment of the information about the current ownership of that object, including owning actor, application, local identification and information captured about the recent changes of the object,

Only the last modification is stored - either as addition, deletion or modification. The attribute has been changed to be OPTIONAL.
3 Name OPTIONAL IfcLabel

Optional name for use by the participating software systems or users. For some subtypes of IfcRoot the insertion of the Name attribute may be required. This would be enforced by a where rule.

4 Description OPTIONAL IfcText

Optional description, provided for exchanging informative comments.

IfcObjectDefinition (7)
HasAssignments SET [0:?] OF IfcRelAssigns FOR RelatedObjects

Reference to the relationship objects, that assign (by an association relationship) other subtypes of IfcObject to this object instance. Examples are the association to products, processes, controls, resources or groups.

Nests SET [0:1] OF IfcRelNests FOR RelatedObjects

References to the decomposition relationship being a nesting. It determines that this object definition is a part within an ordered whole/part decomposition relationship. An object occurrence or type can only be part of a single decomposition (to allow hierarchical structures only).

The inverse attribute datatype has been added and separated from Decomposes defined at IfcObjectDefinition.
IsNestedBy SET [0:?] OF IfcRelNests FOR RelatingObject

References to the decomposition relationship being a nesting. It determines that this object definition is the whole within an ordered whole/part decomposition relationship. An object or object type can be nested by several other objects (occurrences or types).

The inverse attribute datatype has been added and separated from IsDecomposedBy defined at IfcObjectDefinition.
HasContext SET [0:1] OF IfcRelDeclares FOR RelatedDefinitions

References to the context providing context information such as project unit or representation context. It should only be asserted for the uppermost non-spatial object.

The inverse attribute datatype has been added.
IsDecomposedBy SET [0:?] OF IfcRelAggregates FOR RelatingObject

References to the decomposition relationship being an aggregation. It determines that this object definition is whole within an unordered whole/part decomposition relationship. An object definition can be aggregated by several other objects (occurrences or parts).

The inverse attribute datatype has been changed from the supertype IfcRelDecomposes to subtype IfcRelAggregates.
Decomposes SET [0:1] OF IfcRelAggregates FOR RelatedObjects

References to the decomposition relationship being an aggregation. It determines that this object definition is a part within an unordered whole/part decomposition relationship. An object definition can only be part of a single decomposition (to allow hierarchical structures only).

The inverse attribute datatype has been changed from the supertype IfcRelDecomposes to subtype IfcRelAggregates.
HasAssociations SET [0:?] OF IfcRelAssociates FOR RelatedObjects

Reference to the relationship objects, that associates external references or other resource definitions to the object. Examples are the association to library, documentation or classification.

IfcObject (5)
5 ObjectType OPTIONAL IfcLabel

The type denotes a particular type that indicates the object further. The use has to be established at the level of instantiable subtypes. In particular it holds the user defined type, if the enumeration of the attribute PredefinedType is set to USERDEFINED or when the concrete entity instantiated does not have a PredefinedType attribute. The latter is the case in some exceptional leaf classes and when instantiating IfcBuiltElement directly.

IsDeclaredBy SET [0:1] OF IfcRelDefinesByObject FOR RelatedObjects

Link to the relationship object pointing to the declaring object that provides the object definitions for this object occurrence. The declaring object has to be part of an object type decomposition. The associated IfcObject, or its subtypes, contains the specific information (as part of a type, or style, definition), that is common to all reflected instances of the declaring IfcObject, or its subtypes.

New inverse relationship, change made with upward compatibility for file based exchange.
Declares SET [0:?] OF IfcRelDefinesByObject FOR RelatingObject

Link to the relationship object pointing to the reflected object(s) that receives the object definitions. The reflected object has to be part of an object occurrence decomposition. The associated IfcObject, or its subtypes, provides the specific information (as part of a type, or style, definition), that is common to all reflected instances of the declaring IfcObject, or its subtypes.

New inverse relationship, change made with upward compatibility for file based exchange.
IsTypedBy SET [0:1] OF IfcRelDefinesByType FOR RelatedObjects

Set of relationships to the object type that provides the type definitions for this object occurrence. The then associated IfcTypeObject, or its subtypes, contains the specific information (or type, or style), that is common to all instances of IfcObject, or its subtypes, referring to the same type.

New inverse relationship, the link to IfcRelDefinesByType was previously included in the inverse relationship IfcRelDefines. Change made with upward compatibility for file based exchange.
IsDefinedBy SET [0:?] OF IfcRelDefinesByProperties FOR RelatedObjects

Set of relationships to property set definitions attached to this object. Those statically or dynamically defined properties contain alphanumeric information content that further defines the object.

The data type has been changed from IfcRelDefines to IfcRelDefinesByProperties with upward compatibility for file based exchange.
IfcProduct (5)
6 ObjectPlacement OPTIONAL IfcObjectPlacement

This establishes the object coordinate system and placement of the product in space. The placement can either be absolute (relative to the world coordinate system), relative (relative to the object placement of another product), or constrained (e.g. relative to grid axes, or to a linear positioning element). The type of placement is determined by the various subtypes of IfcObjectPlacement. An object placement must be provided if a representation is present.

7 Representation OPTIONAL IfcProductRepresentation

Reference to the representations of the product, being either a representation (IfcProductRepresentation) or as a special case of a shape representation (IfcProductDefinitionShape). The product definition shape provides for multiple geometric representations of the shape property of the object within the same object coordinate system, defined by the object placement.

ReferencedBy SET [0:?] OF IfcRelAssignsToProduct FOR RelatingProduct

Reference to the IfcRelAssignsToProduct relationship, by which other products, processes, controls, resources or actors (as subtypes of IfcObjectDefinition) can be related to this product.

PositionedRelativeTo SET [0:?] OF IfcRelPositions FOR RelatedProducts

Reference to the IfcRelPositions relationship, which defines its relationship with a positioning element.

ReferencedInStructures SET [0:?] OF IfcRelReferencedInSpatialStructure FOR RelatedElements

Reference to the objectified relationship IfcRelReferencedInSpatialStructure may be used to relate a product to one or more spatial structure elements in addition to the one in which it is primarily contained.

IfcElement (13)
8 Tag OPTIONAL IfcIdentifier

The tag (or label) identifier at the particular instance of a product, e.g. the serial number, or the position number. It is the identifier at the occurrence level.

FillsVoids SET [0:1] OF IfcRelFillsElement FOR RelatedBuildingElement

Reference to the IfcRelFillsElement relationship that puts the element as a filling into the opening created within another element.

ConnectedTo SET [0:?] OF IfcRelConnectsElements FOR RelatingElement

Reference to the element connection relationship. The relationship then refers to the other element to which this element is connected to.

IsInterferedByElements SET [0:?] OF IfcRelInterferesElements FOR RelatedElement

Reference to the interference relationship to indicate the element that is interfered. The relationship, if provided, indicates that this element has an interference with one or many other elements.

There is no indication of precedence between IsInterferedByElements and InterferesElements. New inverse relationship.
InterferesElements SET [0:?] OF IfcRelInterferesElements FOR RelatingElement

Reference to the interference relationship to indicate the element that interferes. The relationship, if provided, indicates that this element has an interference with one or many other elements.

There is no indication of precedence between IsInterferedByElements and InterferesElements. New inverse relationship.
HasProjections SET [0:?] OF IfcRelProjectsElement FOR RelatingElement

Projection relationship that adds a feature (using a Boolean union) to the IfcBuiltElement.

HasOpenings SET [0:?] OF IfcRelVoidsElement FOR RelatingBuildingElement

Reference to the IfcRelVoidsElement relationship that creates an opening in an element. An element can incorporate zero-to-many openings. For each opening, that voids the element, a new relationship IfcRelVoidsElement is generated.

IsConnectionRealization SET [0:?] OF IfcRelConnectsWithRealizingElements FOR RealizingElements

Reference to the connection relationship with realizing element. The relationship, if provided, assigns this element as the realizing element to the connection, which provides the physical manifestation of the connection relationship.

ProvidesBoundaries SET [0:?] OF IfcRelSpaceBoundary FOR RelatedBuildingElement

Reference to space boundaries by virtue of the objectified relationship IfcRelSpaceBoundary. It defines the concept of an element bounding spaces.

ConnectedFrom SET [0:?] OF IfcRelConnectsElements FOR RelatedElement

Reference to the element connection relationship. The relationship then refers to the other element that is connected to this element.

ContainedInStructure SET [0:1] OF IfcRelContainedInSpatialStructure FOR RelatedElements

Containment relationship to the spatial structure element, to which the element is primarily associated. This containment relationship has to be hierarchical, i.e. an element may only be assigned directly to zero or one spatial structure.

HasCoverings SET [0:?] OF IfcRelCoversBldgElements FOR RelatingBuildingElement

Reference to IfcCovering by virtue of the objectified relationship IfcRelCoversBldgElements. It defines the concept of an element having coverings associated.

HasSurfaceFeatures SET [0:?] OF IfcRelAdheresToElement FOR RelatingElement

Reference to the IfcRelAdheresToElement relationship that adheres a IfcSurfaceFeature to an element. An element can incorporate zero-to-many surface features in one relationship.

Click to show 34 hidden inherited attributes Click to hide 34 inherited attributes
IfcFastener (1)
9 PredefinedType OPTIONAL IfcFastenerTypeEnum

Subtype of fastener

Table 6.3.3.7.E

6.3.3.7.4 Formal propositions

Name Description
CorrectPredefinedType

Either the PredefinedType attribute is unset (e.g. because an IfcFastenerType is associated), or the inherited attribute ObjectType shall be provided, if the PredefinedType is set to USERDEFINED.

NOT(EXISTS(PredefinedType)) OR
 (PredefinedType <> IfcFastenerTypeEnum.USERDEFINED) OR
 ((PredefinedType = IfcFastenerTypeEnum.USERDEFINED) AND EXISTS (SELF\IfcObject.ObjectType))
CorrectTypeAssigned

If this occurrence is defined by a type object, the latter has to be an IfcFastenerType.

(SIZEOF(IsTypedBy) = 0) OR
  ('IFC4X3_DEV_bc7847cd.IFCFASTENERTYPE' IN TYPEOF(SELF\IfcObject.IsTypedBy[1].RelatingType))
Table 6.3.3.7.F

6.3.3.7.5 Property sets

  • Pset_Condition
    • AssessmentDate
    • AssessmentCondition
    • AssessmentDescription
    • AssessmentType
    • AssessmentMethod
    • LastAssessmentReport
    • NextAssessmentDate
    • AssessmentFrequency
  • Pset_ConstructionAdministration
    • ProcurementMethod
    • SpecificationSectionNumber
    • SubmittalIdentifer
  • Pset_ConstructionOccurence
    • InstallationDate
    • ModelNumber
    • TagNumber
    • AssetIdentifier
  • Pset_ElementComponentCommon
    • Reference
    • Status
    • DeliveryType
    • CorrosionTreatment
  • Pset_ElementKinematics
    • CyclicPath
    • CyclicRange
    • LinearPath
    • LinearRange
    • MaximumAngularVelocity
    • MaximumConstantSpeed
    • MinimumTime
  • Pset_EnvironmentalCondition
    • ReferenceAirRelativeHumidity
    • ReferenceEnvironmentTemperature
    • MaximumAtmosphericPressure
    • StorageTemperatureRange
    • MaximumWindSpeed
    • OperationalTemperatureRange
    • MaximumRainIntensity
    • SaltMistLevel
    • SeismicResistance
    • SmokeLevel
    • MaximumSolarRadiation
  • Pset_EnvironmentalImpactIndicators
    • Reference
    • FunctionalUnitReference
    • IndicatorsUnit
    • LifeCyclePhase
    • ExpectedServiceLife
    • TotalPrimaryEnergyConsumptionPerUnit
    • WaterConsumptionPerUnit
    • HazardousWastePerUnit
    • NonHazardousWastePerUnit
    • ClimateChangePerUnit
    • AtmosphericAcidificationPerUnit
    • RenewableEnergyConsumptionPerUnit
    • NonRenewableEnergyConsumptionPerUnit
    • ResourceDepletionPerUnit
    • InertWastePerUnit
    • RadioactiveWastePerUnit
    • StratosphericOzoneLayerDestructionPerUnit
    • PhotochemicalOzoneFormationPerUnit
    • EutrophicationPerUnit
  • Pset_EnvironmentalImpactValues
    • TotalPrimaryEnergyConsumption
    • WaterConsumption
    • HazardousWaste
    • NonHazardousWaste
    • ClimateChange
    • AtmosphericAcidification
    • RenewableEnergyConsumption
    • NonRenewableEnergyConsumption
    • ResourceDepletion
    • InertWaste
    • RadioactiveWaste
    • StratosphericOzoneLayerDestruction
    • PhotochemicalOzoneFormation
    • Eutrophication
    • LeadInTime
    • Duration
    • LeadOutTime
  • Pset_FastenerRailWeld WELD
    • IsLiftingBracket
    • TemperatureDuringInstallation
    • JointRelativePosition
    • AssemblyPlace
  • Pset_FastenerWeld WELD
    • Type1
    • Type2
    • Surface1
    • Surface2
    • Process
    • ProcessName
    • NominalThroatThickness
    • WeldWidth
    • WeldDiameter
    • WeldElementSpacing
    • WeldElementLength
    • NumberOfWeldElements
    • DeepPenetrationThroatThickness
    • WeldLegLength
    • Intermittent
    • Staggered
  • Pset_InstallationOccurrence
    • InstallationDate
    • AcceptanceDate
    • PutIntoOperationDate
  • Pset_MaintenanceStrategy
    • AssetCriticality
    • AssetFrailty
    • AssetPriority
    • MonitoringType
    • AccidentResponse
  • Pset_MaintenanceTriggerCondition
    • ConditionTargetPerformance
    • ConditionMaintenanceLevel
    • ConditionReplacementLevel
    • ConditionDisposalLevel
  • Pset_MaintenanceTriggerDuration
    • DurationTargetPerformance
    • DurationMaintenanceLevel
    • DurationReplacementLevel
    • DurationDisposalLevel
  • Pset_MaintenanceTriggerPerformance
    • TargetPerformance
    • PerformanceMaintenanceLevel
    • ReplacementLevel
    • DisposalLevel
  • Pset_ManufacturerOccurrence
    • AcquisitionDate
    • BarCode
    • SerialNumber
    • BatchReference
    • AssemblyPlace
    • ManufacturingDate
  • Pset_ManufacturerTypeInformation
    • GlobalTradeItemNumber
    • ArticleNumber
    • ModelReference
    • ModelLabel
    • Manufacturer
    • ProductionYear
    • AssemblyPlace
    • OperationalDocument
    • SafetyDocument
    • PerformanceCertificate
  • Pset_RepairOccurrence
    • RepairContent
    • RepairDate
    • MeanTimeToRepair
  • Pset_Risk
    • RiskName
    • RiskType
    • NatureOfRisk
    • RiskAssessmentMethodology
    • UnmitigatedRiskLikelihood
    • UnmitigatedRiskConsequence
    • UnmitigatedRiskSignificance
    • MitigationPlanned
    • MitigatedRiskLikelihood
    • MitigatedRiskConsequence
    • MitigatedRiskSignificance
    • MitigationProposed
    • AssociatedProduct
    • AssociatedActivity
    • AssociatedLocation
  • Pset_ServiceLife
    • ServiceLifeDuration
    • MeanTimeBetweenFailure
  • Pset_Tolerance
    • ToleranceDescription
    • ToleranceBasis
    • OverallTolerance
    • HorizontalTolerance
    • OrthogonalTolerance
    • VerticalTolerance
    • PlanarFlatness
    • HorizontalFlatness
    • ElevationalFlatness
    • SideFlatness
    • OverallOrthogonality
    • HorizontalOrthogonality
    • OrthogonalOrthogonality
    • VerticalOrthogonality
    • OverallStraightness
    • HorizontalStraightness
    • OrthogonalStraightness
    • VerticalStraightness
  • Pset_Uncertainty
    • UncertaintyBasis
    • UncertaintyDescription
    • HorizontalUncertainty
    • LinearUncertainty
    • OrthogonalUncertainty
    • VerticalUncertainty
  • Pset_Warranty
    • WarrantyIdentifier
    • WarrantyStartDate
    • IsExtendedWarranty
    • WarrantyPeriod
    • WarrantyContent
    • PointOfContact
    • Exclusions
  • Qto_BodyGeometryValidation
    • GrossSurfaceArea
    • NetSurfaceArea
    • GrossVolume
    • NetVolume
    • SurfaceGenusBeforeFeatures
    • SurfaceGenusAfterFeatures

6.3.3.7.6 Concept usage

Concept Usage Description
IfcRoot (2)
Revision Control General

Ownership, history, and merge state is captured using IfcOwnerHistory.

Software Identity General

IfcRoot assigns the globally unique ID. In addition it may provide for a name and a description about the concept.

IfcObjectDefinition (9)
Classification Association General

Any object occurrence or object type can have a reference to a specific classification reference, i.e. to a particular facet within a classification system.

Aggregation General

No description available.

Approval Association General

No description available.

Constraint Association General

No description available.

Document Association General

No description available.

Library Association General

No description available.

Material Association General

No description available.

Material Single General

No description available.

Nesting General

No description available.

IfcObject (5)
Object Predefined Type General

No description available.

Object Typing General

Any object occurrence can be typed by being assigned to a common object type utilizing this concept. A particular rule, restricting the applicable subtypes of IfcTypeObject that can be assigned, is introduced by overriding this concept at the level of subtypes of IfcObject.

This concept can be applied to the following resources:

Object User Identity General

An attribute Name and optionally Description can be used for all subypes of IfcObject. For those subtypes, that have an object type definition, such as IfcBeam - IfcBeamType, the common Name and optionally Description is associated with the object type.

Property Sets with Override General

Any object occurrence can hold property sets, either directly at the object occurrence as element specific property sets, or at the object type, as type property sets. In this case, the properties that are provided to the object occurrence are the combinations of element specific and type properties. In case that the same property (within the same property set) is defined both in occurrence and type properties, the property value of the occurrence property overrides the property value of the type property.

Assignment to Group General

No description available.

IfcProduct (18)
Body Geometry General

The body or solid model geometric representation of an IfcProduct is typically defined using a Tessellation or Brep. Subtypes may provide recommendations on other representation types that may be used. The following attribute values for the IfcShapeRepresentation holding this geometric representation shall be used:

Product Geometric Representation General

The geometric representation of any IfcProduct is provided by the IfcProductDefinitionShape allowing multiple geometric representations. It uses the Product Placement concept utilizing IfcLocalPlacement to establish an object coordinate system, in which all geometric representations are founded.

A detailed specification of how to apply the local placement and which shape representaions are applicable is provided at the level of subtypes of IfcProduct and is further determined by the model view definition and implementer agreements.
Product Geometry Colour General

No description available.

Product Geometry Layer General

No description available.

Product Relative Positioning General

If the IfcProduct Product Placement is placed relative to an IfcPositioningElement this relationship covers the information on which IfcPositioningElement positions the IfcProduct.

Product Span Positioning General

No description available.

Box Geometry General

No description available.

CoG Geometry General

No description available.

Mapped Geometry General

No description available.

Object Typing General

This concept can be applied to the following resources:

Product Local Placement General

No description available.

Product Topology Representation General

No description available.

Property Sets for Objects General

This concept can be applied to the following resources:

Quantity Sets General

This concept can be applied to the following resources:

Reference Geometry General

No description available.

Reference SweptSolid Geometry General

No description available.

Reference SweptSolid PolyCurve Geometry General

No description available.

Reference Tessellation Geometry General

No description available.

IfcElement (44)
Body AdvancedBrep Geometry General

An IfcElement (so far no further constraints are defined at the level of its subtypes or by view definitions) may be represented as a single or multiple boundary representation models, which include advanced surfaces, usually refered to as NURBS surfaces. The 'AdvancedBrep' representation allows for the representation of complex free-form element shape.

View definitions or implementer agreements may restrict or disallow the use of 'AdvancedBrep' geometry.
Body AdvancedSwept Directrix Geometry General

No description available.

Body AdvancedSwept DiskSolid PolyCurve Geometry General

No description available.

Body AdvancedSwept Tapered Geometry General

No description available.

Body Brep Geometry General

Any IfcElement (so far no further constraints are defined at the level of its subtypes) may be represented as a single or multiple Boundary Representation models (which are restricted to be faceted Brep's with or without voids). The Brep representation allows for the representation of complex element shape.

Brep representation
Figure 6.3.3.7.A — Building element body boundary representation
  As shown in Figure 6.3.3.7.A, the Brep representation is given by an IfcShapeRepresentation, which includes one or more items, all of type IfcFacetedBrep. In some cases it may be useful to also expose a simple representation as a bounding box representation of the same complex shape.
Body CSG Geometry General

Any IfcElement (so far no further constraints are defined at the level of its subtypes) may be represented as a CSG primitive or CSG tree. The CSG representation allows for the representation of complex element shape.

View definitions or implementer agreements may restrict or disallow the use of 'CSG' geometry.
Body SectionedSolidHorizontal General

No description available.

Body SurfaceModel Geometry General

Any IfcElement (so far no further constraints are defined at the level of its subtypes) may be represented as a single or multiple surface models, based on either shell or face based surface models. It may also include tessellated models.

surface model
Figure 6.3.3.7.B — Element surface model representation
As shown in Figure 6.3.3.7.B, the surface model representation is given by an IfcShapeRepresentation, which includes a single item which is either an IfcShellBasedSurfaceModel, or an IfcFaceBasedSurfaceModel. In some cases it may also be useful to expose a simple representation as a bounding box representation of the same complex shape.
Body SurfaceOrSolidModel Geometry General

Any IfcElement (so far no further constraints are defined at the level of its subtypes) may be represented as a mixed representation, including surface and solid models.

Body SweptSolid Composite Geometry General

No description available.

Body SweptSolid CompositeCurve Geometry General

No description available.

Body SweptSolid ParameterizedProfile Geometry General

No description available.

Body SweptSolid PolyCurve Geometry General

No description available.

Body Tessellation Geometry Reference View

Any IfcElement (so far no further constraints are defined at the level of its subtypes) may be represented as a single or multiple tessellated surface models, in particular triangulated surface models.

Box Geometry General
bounding box
Figure 6.3.3.7.C — Building element box representation
  Any IfcElement may be represented by a bounding box, which shows the maximum extent of the body within the object coordinate system established by the IfcObjectPlacement. As shown in Figure 6.3.3.7.C, the bounding box representation is given by an IfcShapeRepresentation that includes a single item: an IfcBoundingBox.
CoG Geometry General

The 'CoG', Center of Gravity, shape representation is used as a means to verify the correct import by comparing the CoG of the imported geometry with the explicily provided CoG created during export.

Element Interference General

No description available.

Element Nesting General

A host element can nest connected components. This should be used when there is a specific position or form factor to attach specific elements.

A sink has a pre-drilled hole to attach a faucet.
Element Projecting General

No description available.

Element Voiding Features General

No description available.

FootPrint Annotation Geometry General

No description available.

FootPrint GeomSet PolyCurve Geometry General

No description available.

FootPrint Geometry General

No description available.

Mapped Geometry General

Any IfcElement (so far no further constraints are defined at the level of its subtypes) may be represented using the 'MappedRepresentation'. This shall be supported as it allows for reusing the geometry definition of a type at all occurrences of the same type. The results are more compact data sets.

The same constraints, as given for 'SurfaceOrSolidModel', 'SurfaceModel', 'Tessellation', 'Brep', and 'AdvancedBrep' geometric representation, shall apply to the IfcRepresentationMap.

Product Grid Placement General

No description available.

Product Linear Placement General

Product placement with a Product Linear Placement template. It defines the local coordinate system based on the curve which is referenced by IfcLinearPlacement.RelativePlacement which is an IfcAxis2PlacementLinear.Location using an IfcPointByDistanceExpression.BasisCurve. The local coordinate system is based on the tangent of the curve at Location, its normal in the global Z plane and the cross product of the aforementioned vectors.

Product Local Placement General

The object placement for any subtype of IfcElement is defined by the IfcObjectPlacement, either IfcLocalPlacement or IfcGridPlacement, which defines the local object coordinate system that is referenced by all geometric representations of that IfcElement.

Property Sets for Objects General

This concept can be applied to the following resources:

Surface Feature Adherence General

No description available.

Surface Sectioned Geometry General

No description available.

Surface Tessellation Geometry General

No description available.

Body AdvancedSweptSolid Geometry General

No description available.

Body Clipping Geometry General

No description available.

Body SweptSolid Geometry General

No description available.

Element Covering General

No description available.

Element Occurrence Attributes General

No description available.

Element Voiding General

No description available.

Lighting Geometry General

No description available.

Object Typing General

This concept can be applied to the following resources:

Profile 3D Geometry General

No description available.

Profile Geometry General

No description available.

Spatial Containment General

This concept can be applied to the following resources:

Surface 3D Geometry General

No description available.

Surface Geometry General

No description available.

IfcElementComponent (3)
Mapped Geometry General

The mapped item, IfcMappedItem, should be used if appropriate as it allows for reusing the geometry definition of a type at all occurrences of the same type.

A single instance of a subtype of IfcElementComponent can stand for several actual element components at once. In this case, the IfcShapeRepresentation contains as many mapped items as there are element components combined within this occurrence object.

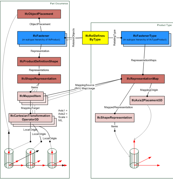
Figure 6.3.3.7.D — Element component mapped representation
  Figure 6.3.3.7.D illustrates multiple components modeled as a single occurrence object (here: IfcFastener)

Representation identifier and type are the same as in single mapped representation. The number of mapped items in the representation corresponds with the count of element components in the IfcElementQuantity.

Property Sets for Objects General

This concept can be applied to the following resources:

Object Typing General

This concept can be applied to the following resources:

Click to show 81 hidden inherited concepts Click to hide 81 inherited concepts
IfcFastener (2)
Object Typing General

This concept can be applied to the following resources:

Property Sets for Objects General

This concept can be applied to the following resources:

Table 6.3.3.7.G

6.3.3.7.7 Formal representation

ENTITY IfcFastener
 SUBTYPE OF (IfcElementComponent);
	PredefinedType : OPTIONAL IfcFastenerTypeEnum;
 WHERE
	CorrectPredefinedType : NOT(EXISTS(PredefinedType)) OR
 (PredefinedType <> IfcFastenerTypeEnum.USERDEFINED) OR
 ((PredefinedType = IfcFastenerTypeEnum.USERDEFINED) AND EXISTS (SELF\IfcObject.ObjectType));
	CorrectTypeAssigned : (SIZEOF(IsTypedBy) = 0) OR
  ('IFC4X3_DEV_bc7847cd.IFCFASTENERTYPE' IN TYPEOF(SELF\IfcObject.IsTypedBy[1].RelatingType));
END_ENTITY;

6.3.3.7.8 References

Edit on Github


Is this page difficult to understand? Let us know!

6.3.3.7.9 Changelog

6.3.3.7.9.1 IFC4

  • attribute, PredefinedType
  • where rule, CorrectPredefinedType
  • where rule, CorrectTypeAssigned