8.9.3.57 IfcRepresentationItem
ABSTRACT This definition may not be instantiated
8.9.3.57.1 Semantic definition
The IfcRepresentationItem is used within an IfcRepresentation (directly or indirectly through other IfcRepresentationItem's) to represent an IfcProductRepresentation. Most commonly these IfcRepresentationItem's are geometric or topological representation items, that can (but not need to) have presentation style information assigned.
Definition according to ISO/CD 10303-43:1992 A representation item is an element of product data that participates in one or more representations or contributes to the definition of another representation item. A representation item contributes to the definition of another representation item when it is referenced by that representation item. The assignment of a style is only applicable to the subtypes IfcGeometricRepresentationItem, IfcMappedItem and some selected subtypes of IfcTopologicalRepresentationItem (IfcVertexPoint, IfcEdgeCurve, IfcFaceSurface).In case that presentation style information is applied, it can be either applied by an IfcStyledItem, or by an assignment to an IfcPresentationLayerWithStyle. If both are present, and both style assignments include the same subtype of IfcPresentationStyle, then the style assigned by IfcStyledItem takes priority.
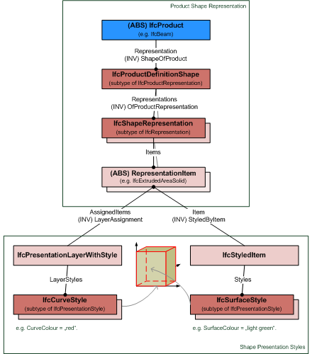
Figure 8.9.3.57.A shows an instance diagram explaining the use of IfcStyledItem and IfcPresentationLayerWithStyle to apply presentation styles.
The assignment of style information by a styled item and a presentation layer with style. Since the presentation styles are different, IfcCurveStyle and IfcSurfaceStyle, both are applied to the geometric representation item.
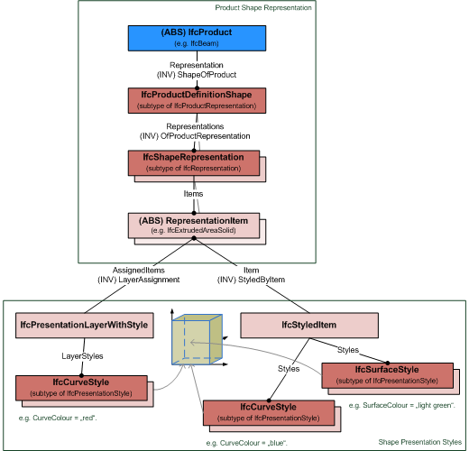
Figure 8.9.3.57.B shows in instance diagram explaining the override of IfcPresentationLayerWithStyle by IfcStyledItem to apply presentation styles.
The assignment of style information by a styled item and a presentation layer with style. Since the presentation styles for curve style are aprovided by both, the IfcCurveStyle provided by the IfcStyledItem overrides the IfcCurveStyle provided by the IfcPresentationLayerWithStyle
8.9.3.57.2 Entity inheritance
8.9.3.57.3 Attributes
# | Attribute | Type | Description |
---|---|---|---|
IfcRepresentationItem (2) | |||
LayerAssignment | SET [0:1] OF IfcPresentationLayerAssignment FOR AssignedItems |
Assignment of the representation item to a single or multiple layer(s). The LayerAssignments can override a LayerAssignments of the IfcRepresentation it is used within the list of Items. The inverse attribute LayerAssignments has been added. The inverse attribute LayerAssignment has been restricted to max 1. Upward compatibility for file based exchange is guaranteed. |
|
StyledByItem | SET [0:1] OF IfcStyledItem FOR Item |
Reference to the IfcStyledItem that provides presentation information to the representation, e.g. a curve style, including colour and thickness to a geometric curve. The inverse attribute StyledByItem has been added. |
8.9.3.57.4 Formal representation
ENTITY IfcRepresentationItem
ABSTRACT SUPERTYPE OF (ONEOF
(IfcGeometricRepresentationItem
,IfcMappedItem
,IfcStyledItem
,IfcTopologicalRepresentationItem));
INVERSE
LayerAssignment : SET [0:1] OF IfcPresentationLayerAssignment FOR AssignedItems;
StyledByItem : SET [0:1] OF IfcStyledItem FOR Item;
END_ENTITY;
8.9.3.57.5 References
- IfcAxis1Placement
- IfcBaseAxis
- IfcBuild2Axes
- IfcBuildAxes
- IfcConvertDirectionInto2D
- IfcCrossProduct
- IfcExtrudedAreaSolid
- IfcFirstProjAxis
- IfcGeometricRepresentationItem
- IfcLayeredItem
- IfcMappedItem
- IfcMirroredProfileDef
- IfcNormalise
- IfcOrthogonalComplement
- IfcRepresentation
- IfcRevolvedAreaSolid
- IfcScalarTimesVector
- IfcSecondProjAxis
- IfcShapeRepresentationTypes
- IfcStyledItem
- IfcSurfaceOfLinearExtrusion
- IfcSurfaceOfRevolution
- IfcTopologicalRepresentationItem
- IfcTopologyRepresentationTypes
- IfcVectorDifference
- IfcVectorSum