5.3.3.7 IfcTaskType
5.3.3.7.1 Semantic definition
An IfcTaskType defines a particular type of task that may be specified for use within a work control.
New entity in IFC4An IfcTaskType provides for all forms of types of task that may be specified. It is a reference definition for a unit of work that may be broken down into (a sequence of) subtasks. Please note that a reference definition can not be part of a workflow definition, i.e. IfcTaskType instances define the most abstract level of a reference process without dependencies to other reference processes.
Usage of IfcTaskType defines the parameters for one or more occurrences of IfcTask. Parameters may be specified through property sets that may be enumerated in the IfcTaskTypeEnum data type or through explicit attributes of IfcTaskType. Task occurrences (IfcTask entities) are linked to the task type through the IfcRelDefinesByType relationship.
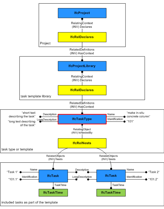
Figure 5.3.3.7.A shows the definition of a task type that is part of a task template library. Please note that in this example the task type is further subdivided into tasks that define task times (for example, duration) and/or a task sequence.

5.3.3.7.2 Entity inheritance
5.3.3.7.3 Attributes
# | Attribute | Type | Description |
---|---|---|---|
IfcRoot (4) | |||
1 | GlobalId | IfcGloballyUniqueId |
Assignment of a globally unique identifier within the entire software world. |
2 | OwnerHistory | OPTIONAL IfcOwnerHistory |
Assignment of the information about the current ownership of that object, including owning actor, application, local identification and information captured about the recent changes of the object, Only the last modification is stored - either as addition, deletion or modification. The attribute has been changed to be OPTIONAL. |
3 | Name | OPTIONAL IfcLabel |
Optional name for use by the participating software systems or users. For some subtypes of IfcRoot the insertion of the Name attribute may be required. This would be enforced by a where rule. |
4 | Description | OPTIONAL IfcText |
Optional description, provided for exchanging informative comments. |
IfcObjectDefinition (7) | |||
HasAssignments | SET [0:?] OF IfcRelAssigns FOR RelatedObjects |
Reference to the relationship objects, that assign (by an association relationship) other subtypes of IfcObject to this object instance. Examples are the association to products, processes, controls, resources or groups. |
|
Nests | SET [0:1] OF IfcRelNests FOR RelatedObjects |
References to the decomposition relationship being a nesting. It determines that this object definition is a part within an ordered whole/part decomposition relationship. An object occurrence or type can only be part of a single decomposition (to allow hierarchical structures only). The inverse attribute datatype has been added and separated from Decomposes defined at IfcObjectDefinition. |
|
IsNestedBy | SET [0:?] OF IfcRelNests FOR RelatingObject |
References to the decomposition relationship being a nesting. It determines that this object definition is the whole within an ordered whole/part decomposition relationship. An object or object type can be nested by several other objects (occurrences or types). The inverse attribute datatype has been added and separated from IsDecomposedBy defined at IfcObjectDefinition. |
|
HasContext | SET [0:1] OF IfcRelDeclares FOR RelatedDefinitions |
References to the context providing context information such as project unit or representation context. It should only be asserted for the uppermost non-spatial object. The inverse attribute datatype has been added. |
|
IsDecomposedBy | SET [0:?] OF IfcRelAggregates FOR RelatingObject |
References to the decomposition relationship being an aggregation. It determines that this object definition is whole within an unordered whole/part decomposition relationship. An object definition can be aggregated by several other objects (occurrences or parts). The inverse attribute datatype has been changed from the supertype IfcRelDecomposes to subtype IfcRelAggregates. |
|
Decomposes | SET [0:1] OF IfcRelAggregates FOR RelatedObjects |
References to the decomposition relationship being an aggregation. It determines that this object definition is a part within an unordered whole/part decomposition relationship. An object definition can only be part of a single decomposition (to allow hierarchical structures only). The inverse attribute datatype has been changed from the supertype IfcRelDecomposes to subtype IfcRelAggregates. |
|
HasAssociations | SET [0:?] OF IfcRelAssociates FOR RelatedObjects |
Reference to the relationship objects, that associates external references or other resource definitions to the object. Examples are the association to library, documentation or classification. |
|
IfcTypeObject (3) | |||
5 | ApplicableOccurrence | OPTIONAL IfcIdentifier |
The attribute optionally defines the data type of the occurrence object, to which the assigned type object can relate. If not present, no instruction is given to which occurrence object the type object is applicable. The following conventions are used:
|
6 | HasPropertySets | OPTIONAL SET [1:?] OF IfcPropertySetDefinition |
Set of unique property sets, that are associated with the object type and are common to all object occurrences referring to this object type. The attribute aggregate type has been changed from LIST to SET. |
Types | SET [0:1] OF IfcRelDefinesByType FOR RelatingType |
Reference to the relationship IfcRelDefinesByType and thus to those occurrence objects, which are defined by this type. |
|
IfcTypeProcess (4) | |||
7 | Identification | OPTIONAL IfcIdentifier |
An identifying designation given to a process type. |
8 | LongDescription | OPTIONAL IfcText |
A long description, or text, describing the activity in detail. The inherited SELF\IfcRoot.Description attribute is used as the short description. |
9 | ProcessType | OPTIONAL IfcLabel |
The type denotes a particular type that indicates the process further. The use has to be established at the level of instantiable subtypes. In particular it holds the user defined type, if the enumeration of the attribute PredefinedType is set to USERDEFINED. |
OperatesOn | SET [0:?] OF IfcRelAssignsToProcess FOR RelatingProcess |
Set of relationships to other objects, e.g. products, processes, controls, resources or actors that are operated on by the process type. New inverse relationship in IFC4. |
|
Click to show 18 hidden inherited attributes Click to hide 18 inherited attributes | |||
IfcTaskType (2) | |||
10 | PredefinedType | IfcTaskTypeEnum |
Identifies the predefined types of a task type from which the type required may be set. |
11 | WorkMethod | OPTIONAL IfcLabel |
The method of work used in carrying out a task. |
5.3.3.7.4 Formal propositions
Name | Description |
---|---|
CorrectPredefinedType |
The attribute ProcessType must be asserted when the value of PredefinedType is set to USERDEFINED. |
|
5.3.3.7.5 Property sets
-
Pset_PackingInstructions
MOVE
- PackingCareType
- WrappingMaterial
- ContainerMaterial
- SpecialInstructions
-
Pset_Risk
- RiskName
- RiskType
- NatureOfRisk
- RiskAssessmentMethodology
- UnmitigatedRiskLikelihood
- UnmitigatedRiskConsequence
- UnmitigatedRiskSignificance
- MitigationPlanned
- MitigatedRiskLikelihood
- MitigatedRiskConsequence
- MitigatedRiskSignificance
- MitigationProposed
- AssociatedProduct
- AssociatedActivity
- AssociatedLocation
5.3.3.7.6 Concept usage
Concept | Usage | Description | |
---|---|---|---|
IfcRoot (2) | |||
Revision Control | General |
Ownership, history, and merge state is captured using IfcOwnerHistory. |
|
Software Identity | General |
IfcRoot assigns the globally unique ID. In addition it may provide for a name and a description about the concept. |
|
IfcObjectDefinition (9) | |||
Classification Association | General |
Any object occurrence or object type can have a reference to a specific classification reference, i.e. to a particular facet within a classification system. |
|
Aggregation | General |
No description available. |
|
Approval Association | General |
No description available. |
|
Constraint Association | General |
No description available. |
|
Document Association | General |
No description available. |
|
Library Association | General |
No description available. |
|
Material Association | General |
No description available. |
|
Material Single | General |
No description available. |
|
Nesting | General |
No description available. |
|
IfcTypeObject (2) | |||
Object Type Predefined Type | General |
No description available. |
|
Property Sets for Types | General |
No description available. |
|
IfcTypeProcess (2) | |||
Process Type Assignment | General |
No description available. |
|
Property Sets for Objects | General |
This concept can be applied to the following resources: |
|
Click to show 15 hidden inherited concepts Click to hide 15 inherited concepts | |||
IfcTaskType (2) | |||
Object Nesting | General |
IfcTaskType may nest other IfcTaskType or IfcTask entities using the IfcRelNests relationship. Such nesting indicates decomposed level of detail. Nesting of IfcTask entities is used if a task type shall be detailed by a sequence of tasks or if there is a need to include additional time information such as the duration of subtasks. Please note that IfcTask entities being contained within an IfcTaskType are linked with their task occurrences via IfcRelDefinesByObject relationships. It is also possible to define a task type for these IfcTask entities via IfcRelDefinesByType relationships. For further information please see the documentation of IfcRelDefinesByObject. This concept can be applied to the following resources: |
|
Property Sets for Objects | General |
This concept can be applied to the following resources:
|
5.3.3.7.7 Formal representation
ENTITY IfcTaskType
SUBTYPE OF (IfcTypeProcess);
PredefinedType : IfcTaskTypeEnum;
WorkMethod : OPTIONAL IfcLabel;
WHERE
CorrectPredefinedType : (PredefinedType <> IfcTaskTypeEnum.USERDEFINED) OR ((PredefinedType = IfcTaskTypeEnum.USERDEFINED) AND EXISTS(SELF\IfcTypeProcess.ProcessType));
END_ENTITY;