IFC 4.3.2.20250905 (IFC4X3_ADD2) under development

  • Help suggest improvements
  • Get user or developer support

7.4.3.43 IfcProtectiveDeviceTrippingUnitType

RV ⓘ
AbV ⓘ

7.4.3.43.1 Semantic definition

The distribution control element type IfcProtectiveDeviceTrippingUnitType defines commonly shared information for occurrences of protective device tripping units. The set of shared information may include:

  • common properties with shared property sets
  • common representations
  • common materials
  • common composition of elements
  • common ports

It is used to define a protective device tripping unit type specification indicating the specific product information that is common to all occurrences of that product type. The IfcProtectiveDeviceTrippingUnitType may be declared within IfcProject or IfcProjectLibrary using IfcRelDeclares and may be exchanged with or without occurrences of the type. Occurrences of IfcProtectiveDeviceTrippingUnitType are represented by instances of IfcProtectiveDeviceTrippingUnit. Refer to the documentation at IfcProtectiveDeviceTrippingUnit for supported property sets, materials, composition, and ports.

7.4.3.43.2 Entity inheritance

7.4.3.43.3 Attributes

# Attribute Type Description
IfcRoot (4)
1 GlobalId IfcGloballyUniqueId

Assignment of a globally unique identifier within the entire software world.

2 OwnerHistory OPTIONAL IfcOwnerHistory

Assignment of the information about the current ownership of that object, including owning actor, application, local identification and information captured about the recent changes of the object,

Only the last modification is stored - either as addition, deletion or modification. The attribute has been changed to be OPTIONAL.
3 Name OPTIONAL IfcLabel

Optional name for use by the participating software systems or users. For some subtypes of IfcRoot the insertion of the Name attribute may be required. This would be enforced by a where rule.

4 Description OPTIONAL IfcText

Optional description, provided for exchanging informative comments.

IfcObjectDefinition (7)
HasAssignments SET [0:?] OF IfcRelAssigns FOR RelatedObjects

Reference to the relationship objects, that assign (by an association relationship) other subtypes of IfcObject to this object instance. Examples are the association to products, processes, controls, resources or groups.

Nests SET [0:1] OF IfcRelNests FOR RelatedObjects

References to the decomposition relationship being a nesting. It determines that this object definition is a part within an ordered whole/part decomposition relationship. An object occurrence or type can only be part of a single decomposition (to allow hierarchical structures only).

The inverse attribute datatype has been added and separated from Decomposes defined at IfcObjectDefinition.
IsNestedBy SET [0:?] OF IfcRelNests FOR RelatingObject

References to the decomposition relationship being a nesting. It determines that this object definition is the whole within an ordered whole/part decomposition relationship. An object or object type can be nested by several other objects (occurrences or types).

The inverse attribute datatype has been added and separated from IsDecomposedBy defined at IfcObjectDefinition.
HasContext SET [0:1] OF IfcRelDeclares FOR RelatedDefinitions

References to the context providing context information such as project unit or representation context. It should only be asserted for the uppermost non-spatial object.

The inverse attribute datatype has been added.
IsDecomposedBy SET [0:?] OF IfcRelAggregates FOR RelatingObject

References to the decomposition relationship being an aggregation. It determines that this object definition is whole within an unordered whole/part decomposition relationship. An object definition can be aggregated by several other objects (occurrences or parts).

The inverse attribute datatype has been changed from the supertype IfcRelDecomposes to subtype IfcRelAggregates.
Decomposes SET [0:1] OF IfcRelAggregates FOR RelatedObjects

References to the decomposition relationship being an aggregation. It determines that this object definition is a part within an unordered whole/part decomposition relationship. An object definition can only be part of a single decomposition (to allow hierarchical structures only).

The inverse attribute datatype has been changed from the supertype IfcRelDecomposes to subtype IfcRelAggregates.
HasAssociations SET [0:?] OF IfcRelAssociates FOR RelatedObjects

Reference to the relationship objects, that associates external references or other resource definitions to the object. Examples are the association to library, documentation or classification.

IfcTypeObject (3)
5 ApplicableOccurrence OPTIONAL IfcIdentifier

The attribute optionally defines the data type of the occurrence object, to which the assigned type object can relate. If not present, no instruction is given to which occurrence object the type object is applicable. The following conventions are used:

  • The IFC entity name of the applicable occurrence using the IFC naming convention, CamelCase with "Ifc" prefix
  • It can be optionally followed by the predefined type after the separator "/" (forward slash), using uppercase
  • If one type object is applicable to many occurrence objects, then those occurrence object names should be separate by comma "," forming a comma separated string.
Referring to a furniture as applicable occurrence entity would be expressed as 'IfcFurnishingElement', referring to a brace as applicable entity would be expressed as 'IfcMember/BRACE'.
6 HasPropertySets OPTIONAL SET [1:?] OF IfcPropertySetDefinition

Set of unique property sets, that are associated with the object type and are common to all object occurrences referring to this object type.

The attribute aggregate type has been changed from LIST to SET.
Types SET [0:1] OF IfcRelDefinesByType FOR RelatingType

Reference to the relationship IfcRelDefinesByType and thus to those occurrence objects, which are defined by this type.

IfcTypeProduct (3)
7 RepresentationMaps OPTIONAL LIST [1:?] OF UNIQUE IfcRepresentationMap

List of unique representation maps. Each representation map describes a block definition of the shape of the product style. By providing more than one representation map, a multi-view block definition can be given.

8 Tag OPTIONAL IfcLabel

The tag (or label) identifier at the particular type of a product, e.g. the article number (like the EAN). It is the identifier at the specific level.

ReferencedBy SET [0:?] OF IfcRelAssignsToProduct FOR RelatingProduct

Reference to the IfcRelAssignsToProduct relationship, by which other products, processes, controls, resources or actors (as subtypes of IfcObjectDefinition) can be related to this product type.

New inverse relationship.
IfcElementType (1)
9 ElementType OPTIONAL IfcLabel

The type denotes a particular type that indicates the object further. The use has to be established at the level of instantiable subtypes. In particular it holds the user defined type, if the enumeration of the attribute 'PredefinedType' is set to USERDEFINED.

Click to show 18 hidden inherited attributes Click to hide 18 inherited attributes
IfcProtectiveDeviceTrippingUnitType (1)
10 PredefinedType IfcProtectiveDeviceTrippingUnitTypeEnum

Identifies the predefined types of protective device tripping unit types from which the type required may be set.

Table 7.4.3.43.C

7.4.3.43.4 Formal propositions

Name Description
CorrectPredefinedType

No description available.

(PredefinedType <> IfcProtectiveDeviceTrippingUnitTypeEnum.USERDEFINED) OR
 ((PredefinedType = IfcProtectiveDeviceTrippingUnitTypeEnum.USERDEFINED) AND EXISTS (SELF\IfcElementType.ElementType))
Table 7.4.3.43.D

7.4.3.43.5 Property sets

  • Pset_Condition
    • AssessmentDate
    • AssessmentCondition
    • AssessmentDescription
    • AssessmentType
    • AssessmentMethod
    • LastAssessmentReport
    • NextAssessmentDate
    • AssessmentFrequency
  • Pset_ConstructionAdministration
    • ProcurementMethod
    • SpecificationSectionNumber
    • SubmittalIdentifer
  • Pset_ElectricalDeviceCommon
    • RatedCurrent
    • RatedVoltage
    • NominalFrequencyRange
    • PowerFactor
    • ConductorFunction
    • NumberOfPoles
    • HasProtectiveEarth
    • InsulationStandardClass
    • IP_Code
    • IK_Code
    • EarthingStyle
    • HeatDissipation
    • Power
    • NominalPowerConsumption
    • NumberOfPowerSupplyPorts
  • Pset_ElectricalDeviceCompliance
    • ElectroMagneticStandardsCompliance
    • ExplosiveAtmosphereStandardsCompliance
    • FireProofingStandardsCompliance
    • LightningProtectionStandardsCompliance
  • Pset_ElementKinematics
    • CyclicPath
    • CyclicRange
    • LinearPath
    • LinearRange
    • MaximumAngularVelocity
    • MaximumConstantSpeed
    • MinimumTime
  • Pset_EnergyRequirements
    • EnergyConsumption
    • PowerDemand
    • EnergySourceLabel
    • EnergyConversionEfficiency
  • Pset_EnvironmentalCondition
    • ReferenceAirRelativeHumidity
    • ReferenceEnvironmentTemperature
    • MaximumAtmosphericPressure
    • StorageTemperatureRange
    • MaximumWindSpeed
    • OperationalTemperatureRange
    • MaximumRainIntensity
    • SaltMistLevel
    • SeismicResistance
    • SmokeLevel
    • MaximumSolarRadiation
  • Pset_EnvironmentalEmissions
    • CarbonDioxideEmissions
    • SulphurDioxideEmissions
    • NitrogenOxidesEmissions
    • ParticulateMatterEmissions
    • NoiseEmissions
  • Pset_EnvironmentalImpactIndicators
    • Reference
    • FunctionalUnitReference
    • IndicatorsUnit
    • LifeCyclePhase
    • ExpectedServiceLife
    • TotalPrimaryEnergyConsumptionPerUnit
    • WaterConsumptionPerUnit
    • HazardousWastePerUnit
    • NonHazardousWastePerUnit
    • ClimateChangePerUnit
    • AtmosphericAcidificationPerUnit
    • RenewableEnergyConsumptionPerUnit
    • NonRenewableEnergyConsumptionPerUnit
    • ResourceDepletionPerUnit
    • InertWastePerUnit
    • RadioactiveWastePerUnit
    • StratosphericOzoneLayerDestructionPerUnit
    • PhotochemicalOzoneFormationPerUnit
    • EutrophicationPerUnit
  • Pset_EnvironmentalImpactValues
    • TotalPrimaryEnergyConsumption
    • WaterConsumption
    • HazardousWaste
    • NonHazardousWaste
    • ClimateChange
    • AtmosphericAcidification
    • RenewableEnergyConsumption
    • NonRenewableEnergyConsumption
    • ResourceDepletion
    • InertWaste
    • RadioactiveWaste
    • StratosphericOzoneLayerDestruction
    • PhotochemicalOzoneFormation
    • Eutrophication
    • LeadInTime
    • Duration
    • LeadOutTime
  • Pset_MaintenanceStrategy
    • AssetCriticality
    • AssetFrailty
    • AssetPriority
    • MonitoringType
    • AccidentResponse
  • Pset_MaintenanceTriggerCondition
    • ConditionTargetPerformance
    • ConditionMaintenanceLevel
    • ConditionReplacementLevel
    • ConditionDisposalLevel
  • Pset_MaintenanceTriggerDuration
    • DurationTargetPerformance
    • DurationMaintenanceLevel
    • DurationReplacementLevel
    • DurationDisposalLevel
  • Pset_MaintenanceTriggerPerformance
    • TargetPerformance
    • PerformanceMaintenanceLevel
    • ReplacementLevel
    • DisposalLevel
  • Pset_ManufacturerTypeInformation
    • GlobalTradeItemNumber
    • ArticleNumber
    • ModelReference
    • ModelLabel
    • Manufacturer
    • ProductionYear
    • AssemblyPlace
    • OperationalDocument
    • SafetyDocument
    • PerformanceCertificate
  • Pset_ProtectiveDeviceTrippingFunctionGCurve
    • IsSelectable
    • NominalCurrentAdjusted
    • ExternalAdjusted
    • ReleaseCurrent
    • ReleaseTime
    • CurrentTolerance1
    • CurrentToleranceLimit1
    • CurrentTolerance2
    • IsCurrentTolerancePositiveOnly
    • TimeTolerance1
    • TimeToleranceLimit1
    • TimeTolerance2
    • IsTimeTolerancePositiveOnly
    • ReleaseCurrentI2tStart
    • ReleaseTimeI2tStart
    • ReleaseCurrentI2tEnd
    • ReleaseTimeI2tEnd
  • Pset_ProtectiveDeviceTrippingFunctionICurve
    • IsSelectable
    • NominalCurrentAdjusted
    • ReleaseCurrent
    • ReleaseTime
    • CurrentTolerance1
    • CurrentToleranceLimit1
    • CurrentTolerance2
    • IsCurrentTolerancePositiveOnly
    • TimeTolerance1
    • TimeToleranceLimit1
    • TimeTolerance2
    • IsTimeTolerancePositiveOnly
    • MaxAdjustmentX_ICS
    • IsOffWhenSFunctionOn
  • Pset_ProtectiveDeviceTrippingFunctionLCurve
    • IsSelectable
    • UpperCurrent1
    • UpperCurrent2
    • UpperTime1
    • UpperTime2
    • LowerCurrent1
    • LowerCurrent2
    • LowerTime1
    • LowerTime2
  • Pset_ProtectiveDeviceTrippingFunctionSCurve
    • IsSelectable
    • NominalCurrentAdjusted
    • ReleaseCurrent
    • ReleaseTime
    • CurrentTolerance1
    • CurrentToleranceLimit1
    • CurrentTolerance2
    • IsCurrentTolerancePositiveOnly
    • TimeTolerance1
    • TimeToleranceLimit1
    • TimeTolerance2
    • IsTimeTolerancePositiveOnly
    • ReleaseCurrentI2tStart
    • ReleaseTimeI2tStart
    • ReleaseCurrentI2tEnd
    • ReleaseTimeI2tEnd
    • IsOffWhenLfunctionOn
  • Pset_ProtectiveDeviceTrippingUnitCurrentAdjustment
    • AdjustmentValueType
    • CurrentAdjustmentRange
    • CurrentAdjustmentRangeStepValue
    • CurrentAdjustmentValues
    • AdjustmentDesignation
  • Pset_ProtectiveDeviceTrippingUnitTimeAdjustment
    • AdjustmentValueType
    • TimeAdjustmentRange
    • TimeAdjustmentRangeStepValue
    • TimeAdjustmentValues
    • AdjustmentDesignation
    • CurrentForTimeDelay
    • I2TApplicability
  • Pset_ProtectiveDeviceTrippingUnitTypeCommon
    • Reference
    • Status
    • Standard
    • UseInDiscrimination
    • AtexVerified
    • OldDevice
    • LimitingTerminalSize
  • Pset_ProtectiveDeviceTrippingUnitTypeElectroMagnetic ELECTROMAGNETIC
    • ElectroMagneticTrippingUnitType
    • I1
    • I2
    • T2
    • DefinedTemperature
    • TemperatureFactor
    • I4
    • I5
    • T5
    • CurveDesignation
  • Pset_ProtectiveDeviceTrippingUnitTypeElectronic ELECTRONIC
    • ElectronicTrippingUnitType
    • NominalCurrents
    • N_Protection
    • N_Protection_50
    • N_Protection_100
    • N_Protection_Select
  • Pset_ProtectiveDeviceTrippingUnitTypeResidualCurrent RESIDUALCURRENT
    • TrippingUnitReleaseCurrent
  • Pset_ProtectiveDeviceTrippingUnitTypeThermal THERMAL
    • ThermalTrippingUnitType
    • I1
    • I2
    • T2
    • DefinedTemperature
    • TemperatureFactor
    • CurveDesignation
  • Pset_Risk
    • RiskName
    • RiskType
    • NatureOfRisk
    • RiskAssessmentMethodology
    • UnmitigatedRiskLikelihood
    • UnmitigatedRiskConsequence
    • UnmitigatedRiskSignificance
    • MitigationPlanned
    • MitigatedRiskLikelihood
    • MitigatedRiskConsequence
    • MitigatedRiskSignificance
    • MitigationProposed
    • AssociatedProduct
    • AssociatedActivity
    • AssociatedLocation
  • Pset_ServiceLife
    • ServiceLifeDuration
    • MeanTimeBetweenFailure
  • Pset_Tolerance
    • ToleranceDescription
    • ToleranceBasis
    • OverallTolerance
    • HorizontalTolerance
    • OrthogonalTolerance
    • VerticalTolerance
    • PlanarFlatness
    • HorizontalFlatness
    • ElevationalFlatness
    • SideFlatness
    • OverallOrthogonality
    • HorizontalOrthogonality
    • OrthogonalOrthogonality
    • VerticalOrthogonality
    • OverallStraightness
    • HorizontalStraightness
    • OrthogonalStraightness
    • VerticalStraightness
  • Pset_Uncertainty
    • UncertaintyBasis
    • UncertaintyDescription
    • HorizontalUncertainty
    • LinearUncertainty
    • OrthogonalUncertainty
    • VerticalUncertainty
  • Pset_Warranty
    • WarrantyIdentifier
    • WarrantyStartDate
    • IsExtendedWarranty
    • WarrantyPeriod
    • WarrantyContent
    • PointOfContact
    • Exclusions
  • Qto_ProtectiveDeviceTrippingUnitBaseQuantities
    • GrossWeight

7.4.3.43.6 Concept usage

Concept Usage Description
IfcRoot (2)
Revision Control General

Ownership, history, and merge state is captured using IfcOwnerHistory.

Software Identity General

IfcRoot assigns the globally unique ID. In addition it may provide for a name and a description about the concept.

IfcObjectDefinition (9)
Classification Association General

Any object occurrence or object type can have a reference to a specific classification reference, i.e. to a particular facet within a classification system.

Aggregation General

No description available.

Approval Association General

No description available.

Constraint Association General

No description available.

Document Association General

No description available.

Library Association General

No description available.

Material Association General

No description available.

Material Single General

No description available.

Nesting General

No description available.

IfcTypeObject (2)
Object Type Predefined Type General

No description available.

Property Sets for Types General

No description available.

IfcTypeProduct (7)
Product Type Shape General

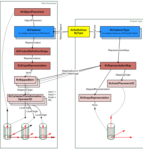
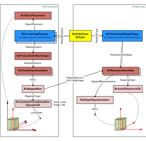
The RepresentationMaps define the type product shape and multiple geometric representations can be assigned. If a product occurrence is assigned to the type by using the IfcRelDefinesByType relationship, then these occurrences have to reference the representation maps. The reference is created by one or multiple IfcShapeRepresentation's having an IfcMappedItem as Items, that places the IfcRepresentationMap of the type product into the spatial contexts, i.e. by using a Cartesian transformation operator to transform the IfcRepresentationMap into the object coordinate system of the product occurrence.

Figure 7.4.3.43.A illustrates an example of referencing a representation map by the shape representation of a product occurrence. Here the Cartesian transformation operator only uses translation, but no rotation, mirroring, or scaling.

representation map
Figure 7.4.3.43.A — Product type geometry with single placement

Figure 7.4.3.43.B illustrates an example of referencing a representation multiple times by the shape representation of a product occurrence. Here the Cartesian transformation operator only uses translation, but no rotation, mirroring, or scaling. The different translation values determine the pattern of the multiple placement.

representation map
Figure 7.4.3.43.B — Product type geometry with multiple placement
Product Type Geometric Representation General

No description available.

Property Sets for Objects General

This concept can be applied to the following resources:

Type Body AdvancedBrep Geometry General

No description available.

Type Body Brep Geometry General

No description available.

Type Body CSG Geometry General

No description available.

Type Body Geometry General

No description available.

IfcElementType (5)
Element Type Predefined Type General

No description available.

Type Body Tessellated Geometry General

No description available.

Type Element Aggregation General

No description available.

Property Sets for Objects General

This concept can be applied to the following resources:

Type Element Nesting General

No description available.

IfcDistributionElementType (2)
Property Sets for Objects General

This concept can be applied to the following resources:

Type Port Nesting General

No description available.

IfcDistributionControlElementType (1)
Product Type Assignment General

This concept can be applied to the following resources:

Click to show 28 hidden inherited concepts Click to hide 28 inherited concepts
IfcProtectiveDeviceTrippingUnitType (2)
Property Sets for Objects General

This concept can be applied to the following resources:

Quantity Sets General

This concept can be applied to the following resources:

Table 7.4.3.43.E

7.4.3.43.7 Formal representation

ENTITY IfcProtectiveDeviceTrippingUnitType
 SUBTYPE OF (IfcDistributionControlElementType);
	PredefinedType : IfcProtectiveDeviceTrippingUnitTypeEnum;
 WHERE
	CorrectPredefinedType : (PredefinedType <> IfcProtectiveDeviceTrippingUnitTypeEnum.USERDEFINED) OR
 ((PredefinedType = IfcProtectiveDeviceTrippingUnitTypeEnum.USERDEFINED) AND EXISTS (SELF\IfcElementType.ElementType));
END_ENTITY;

7.4.3.43.8 References

Edit on Github


Is this page difficult to understand? Let us know!

7.4.3.43.9 Changelog

7.4.3.43.9.1 IFC4

  • New resource